Definition Type: ComplexType
Name: PresentmentListResponse
Namespace: http://ofx.net/types/2003/04
Containing Schema: OFX_BillerDelivery_Messages.xsd
Abstract
Documentation:
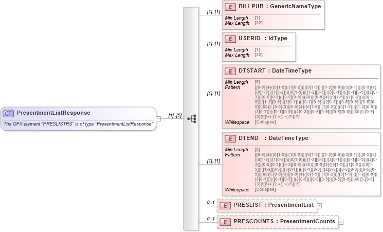
The OFX element "PRESLISTRS" is of type "PresentmentListResponse"
Collapse XSD Schema Diagram:
Drilldown into PRESCOUNTS in schema ofx_billerdelivery_messages_xsd Drilldown into PRESLIST in schema ofx_billerdelivery_messages_xsd Drilldown into DTEND in schema ofx_billerdelivery_messages_xsd Drilldown into DTSTART in schema ofx_billerdelivery_messages_xsd Drilldown into USERID in schema ofx_billerdelivery_messages_xsd Drilldown into BILLPUB in schema ofx_billerdelivery_messages_xsdXSD Diagram of PresentmentListResponse in schema ofx_billerdelivery_messages_xsd (OFX - Open Financial Exchange)
Collapse XSD Schema Code:
<xsd:complexType name="PresentmentListResponse">
    <xsd:annotation>
        <xsd:documentation>
        The OFX element "PRESLISTRS" is of type "PresentmentListResponse"
      </xsd:documentation>
    </xsd:annotation>
    <xsd:sequence>
        <xsd:element name="BILLPUB" type="ofx:GenericNameType" />
        <xsd:element name="USERID" type="ofx:IdType" />
        <xsd:element name="DTSTART" type="ofx:DateTimeType" />
        <xsd:element name="DTEND" type="ofx:DateTimeType" />
        <xsd:element name="PRESLIST" type="ofx:PresentmentList" minOccurs="0" maxOccurs="1" />
        <xsd:element name="PRESCOUNTS" type="ofx:PresentmentCounts" minOccurs="0" maxOccurs="1" />
    </xsd:sequence>
</xsd:complexType>
Collapse Child Elements:
Name Type Min Occurs Max Occurs
BILLPUB ofx:BILLPUB (1) (1)
USERID ofx:USERID (1) (1)
DTSTART ofx:DTSTART (1) (1)
DTEND ofx:DTEND (1) (1)
PRESLIST ofx:PRESLIST 0 1
PRESCOUNTS ofx:PRESCOUNTS 0 1
Collapse Derivation Tree:
Collapse References:
ofx:PRESLISTRS