Definition Type: ComplexType
Name: ReturnOfCapital
Namespace: http://ofx.net/types/2003/04
Type: ofx:AbstractInvestmentTransaction
Containing Schema: OFX_Investment.xsd
Abstract
Documentation:
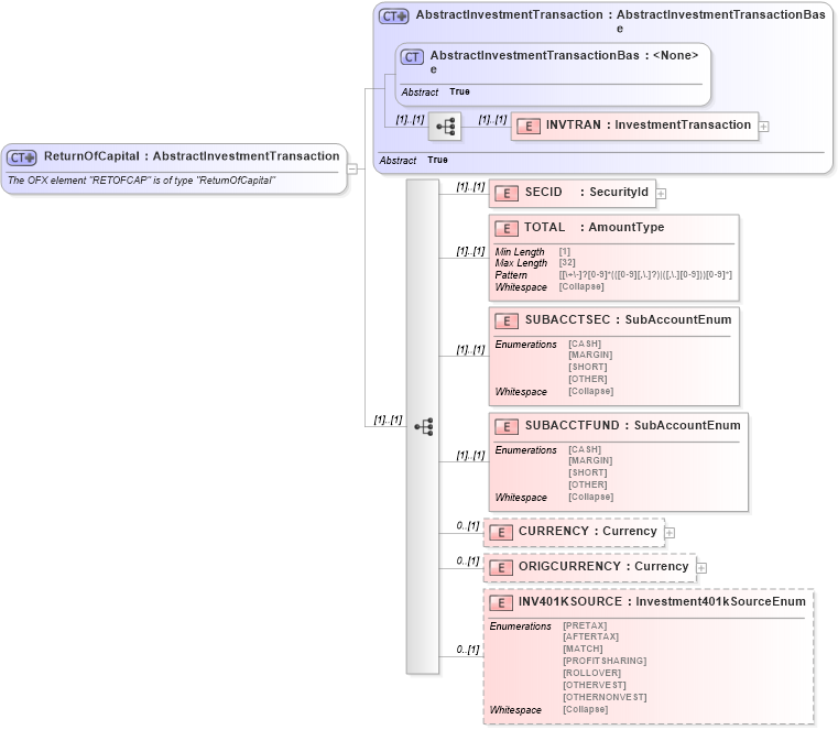
The OFX element "RETOFCAP" is of type "ReturnOfCapital"
Collapse XSD Schema Diagram:
Drilldown into INV401KSOURCE in schema ofx_investment_xsd Drilldown into ORIGCURRENCY in schema ofx_investment_xsd Drilldown into CURRENCY in schema ofx_investment_xsd Drilldown into SUBACCTFUND in schema ofx_investment_xsd Drilldown into SUBACCTSEC in schema ofx_investment_xsd Drilldown into TOTAL in schema ofx_investment_xsd Drilldown into SECID in schema ofx_investment_xsd Drilldown into INVTRAN in schema ofx_investment_xsd Drilldown into AbstractInvestmentTransactionBase in schema ofx_investment_xsd Drilldown into AbstractInvestmentTransaction in schema ofx_investment_xsdXSD Diagram of ReturnOfCapital in schema ofx_investment_xsd (OFX - Open Financial Exchange)
Collapse XSD Schema Code:
<xsd:complexType name="ReturnOfCapital">
    <xsd:annotation>
        <xsd:documentation>
        The OFX element "RETOFCAP" is of type "ReturnOfCapital"
      </xsd:documentation>
    </xsd:annotation>
    <xsd:complexContent>
        <xsd:extension base="ofx:AbstractInvestmentTransaction">
            <xsd:sequence>
                <xsd:element name="SECID" type="ofx:SecurityId" />
                <xsd:element name="TOTAL" type="ofx:AmountType" />
                <xsd:element name="SUBACCTSEC" type="ofx:SubAccountEnum" />
                <xsd:element name="SUBACCTFUND" type="ofx:SubAccountEnum" />
                <xsd:element name="CURRENCY" type="ofx:Currency" minOccurs="0" />
                <xsd:element name="ORIGCURRENCY" type="ofx:Currency" minOccurs="0" />
                <xsd:element name="INV401KSOURCE" type="ofx:Investment401kSourceEnum" minOccurs="0" />
            </xsd:sequence>
        </xsd:extension>
    </xsd:complexContent>
</xsd:complexType>
Collapse Child Elements:
Name Type Min Occurs Max Occurs
INVTRAN ofx:INVTRAN (1) (1)
SECID ofx:SECID (1) (1)
TOTAL ofx:TOTAL (1) (1)
SUBACCTSEC ofx:SUBACCTSEC (1) (1)
SUBACCTFUND ofx:SUBACCTFUND (1) (1)
CURRENCY ofx:CURRENCY 0 (1)
ORIGCURRENCY ofx:ORIGCURRENCY 0 (1)
INV401KSOURCE ofx:INV401KSOURCE 0 (1)
Collapse Derivation Tree:
Collapse References:
ofx:RETOFCAP