Definition Type: Element
Name: SELLOPT
Namespace: http://ofx.net/types/2003/04
Type: ofx:SellOption
Containing Schema: OFX_Investment.xsd
MinOccurs (1)
MaxOccurs (1)
Abstract
Collapse XSD Schema Diagram:
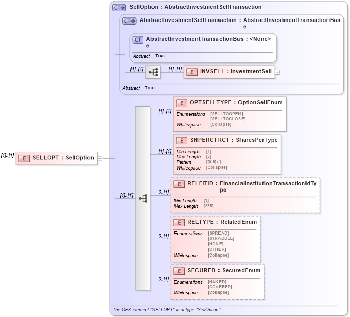
Drilldown into SECURED in schema ofx_investment_xsd Drilldown into RELTYPE in schema ofx_investment_xsd Drilldown into RELFITID in schema ofx_investment_xsd Drilldown into SHPERCTRCT in schema ofx_investment_xsd Drilldown into OPTSELLTYPE in schema ofx_investment_xsd Drilldown into INVSELL in schema ofx_investment_xsd Drilldown into AbstractInvestmentTransactionBase in schema ofx_investment_xsd Drilldown into AbstractInvestmentSellTransaction in schema ofx_investment_xsd Drilldown into SellOption in schema ofx_investment_xsdXSD Diagram of SELLOPT in schema ofx_investment_xsd (OFX - Open Financial Exchange)
Collapse XSD Schema Code:
<xsd:element name="SELLOPT" type="ofx:SellOption" />
Collapse Child Elements:
Name Type Min Occurs Max Occurs
INVSELL ofx:INVSELL (1) (1)
OPTSELLTYPE ofx:OPTSELLTYPE (1) (1)
SHPERCTRCT ofx:SHPERCTRCT (1) (1)
RELFITID ofx:RELFITID 0 (1)
RELTYPE ofx:RELTYPE 0 (1)
SECURED ofx:SECURED 0 (1)
Collapse Derivation Tree: