Definition Type: Element
Name: XFERPROF
Namespace: http://ofx.net/types/2003/04
Type: ofx:TransferProfile
Containing Schema: OFX_Profile.xsd
MinOccurs (1)
MaxOccurs (1)
Abstract
Collapse XSD Schema Diagram:
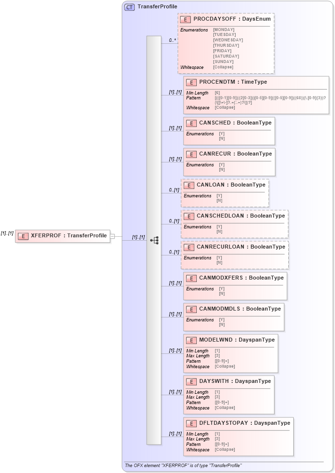
Drilldown into DFLTDAYSTOPAY in schema ofx_profile_xsd Drilldown into DAYSWITH in schema ofx_profile_xsd Drilldown into MODELWND in schema ofx_profile_xsd Drilldown into CANMODMDLS in schema ofx_profile_xsd Drilldown into CANMODXFERS in schema ofx_profile_xsd Drilldown into CANRECURLOAN in schema ofx_profile_xsd Drilldown into CANSCHEDLOAN in schema ofx_profile_xsd Drilldown into CANLOAN in schema ofx_profile_xsd Drilldown into CANRECUR in schema ofx_profile_xsd Drilldown into CANSCHED in schema ofx_profile_xsd Drilldown into PROCENDTM in schema ofx_profile_xsd Drilldown into PROCDAYSOFF in schema ofx_profile_xsd Drilldown into TransferProfile in schema ofx_profile_xsdXSD Diagram of XFERPROF in schema ofx_profile_xsd (OFX - Open Financial Exchange)
Collapse XSD Schema Code:
<xsd:element name="XFERPROF" type="ofx:TransferProfile" />
Collapse Child Elements:
Name Type Min Occurs Max Occurs
PROCDAYSOFF ofx:PROCDAYSOFF 0 unbounded
PROCENDTM ofx:PROCENDTM (1) (1)
CANSCHED ofx:CANSCHED (1) (1)
CANRECUR ofx:CANRECUR (1) (1)
CANLOAN ofx:CANLOAN 0 (1)
CANSCHEDLOAN ofx:CANSCHEDLOAN 0 (1)
CANRECURLOAN ofx:CANRECURLOAN 0 (1)
CANMODXFERS ofx:CANMODXFERS (1) (1)
CANMODMDLS ofx:CANMODMDLS (1) (1)
MODELWND ofx:MODELWND (1) (1)
DAYSWITH ofx:DAYSWITH (1) (1)
DFLTDAYSTOPAY ofx:DFLTDAYSTOPAY (1) (1)
Collapse Derivation Tree: