Definition Type: Element
Name: ClassIdentifier
Namespace: http://www.papinet.org/v2r40
Type: pn:identifierS60
Containing Schema: papiNetCommonDefsV2R40.xsd
Abstract
Collapse XSD Schema Diagram:
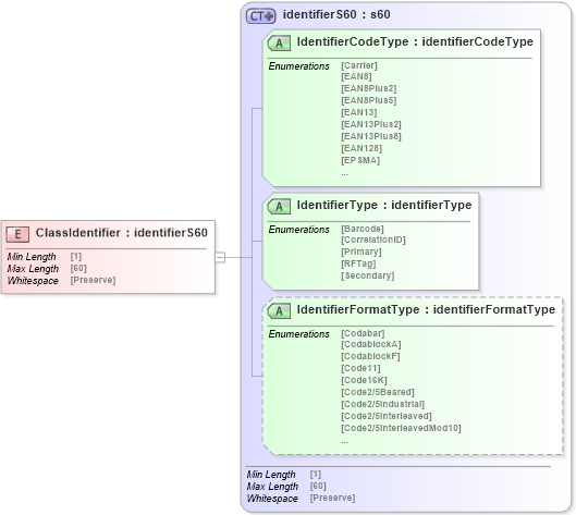
Drilldown into IdentifierFormatType in schema papinetcommondefsv2r40_xsd Drilldown into IdentifierType in schema papinetcommondefsv2r40_xsd Drilldown into IdentifierCodeType in schema papinetcommondefsv2r40_xsd Drilldown into identifierS60 in schema papinetcommondefsv2r40_xsdXSD Diagram of ClassIdentifier in schema papinetcommondefsv2r40_xsd (papiNet - e-business standard for the paper and forest industry)
Collapse XSD Schema Code:
<xs:element name="ClassIdentifier" type="identifierS60" />
Collapse Child Attributes:
Name Type Default Value Use
IdentifierCodeType pn:IdentifierCodeType Required
IdentifierType pn:IdentifierType Required
IdentifierFormatType pn:IdentifierFormatType Optional
Collapse Derivation Tree: