Definition Type: Element
Name: Permeability
Namespace: http://www.papinet.org/v2r40
Type: pn:detailMeasurement
Containing Schema: papiNetCommonDefsV2R40.xsd
Abstract
Collapse XSD Schema Diagram:
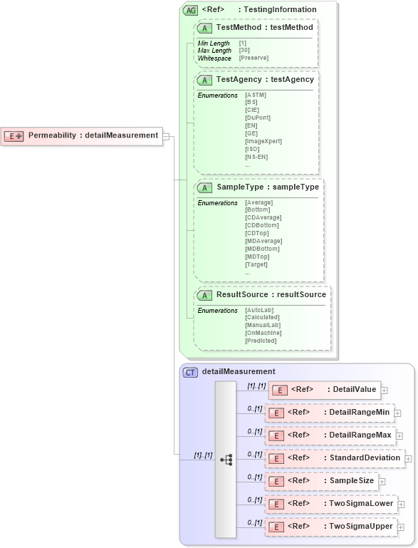
Drilldown into TwoSigmaUpper in schema papinetcommondefsv2r40_xsd Drilldown into TwoSigmaLower in schema papinetcommondefsv2r40_xsd Drilldown into SampleSize in schema papinetcommondefsv2r40_xsd Drilldown into StandardDeviation in schema papinetcommondefsv2r40_xsd Drilldown into DetailRangeMax in schema papinetcommondefsv2r40_xsd Drilldown into DetailRangeMin in schema papinetcommondefsv2r40_xsd Drilldown into DetailValue in schema papinetcommondefsv2r40_xsd Drilldown into detailMeasurement in schema papinetcommondefsv2r40_xsd Drilldown into ResultSource in schema papinetcommondefsv2r40_xsd Drilldown into SampleType in schema papinetcommondefsv2r40_xsd Drilldown into TestAgency in schema papinetcommondefsv2r40_xsd Drilldown into TestMethod in schema papinetcommondefsv2r40_xsd Drilldown into TestingInformation in schema papinetcommondefsv2r40_xsdXSD Diagram of Permeability in schema papinetcommondefsv2r40_xsd (papiNet - e-business standard for the paper and forest industry)
Collapse XSD Schema Code:
<xs:element name="Permeability">
    <xs:complexType>
        <xs:complexContent>
            <xs:extension base="detailMeasurement">
                <xs:attributeGroup ref="TestingInformation" />
            </xs:extension>
        </xs:complexContent>
    </xs:complexType>
</xs:element>
Collapse Child Elements:
Name Type Min Occurs Max Occurs
DetailValue pn:DetailValue (1) (1)
DetailRangeMin pn:DetailRangeMin 0 (1)
DetailRangeMax pn:DetailRangeMax 0 (1)
StandardDeviation pn:StandardDeviation 0 (1)
SampleSize pn:SampleSize 0 (1)
TwoSigmaLower pn:TwoSigmaLower 0 (1)
TwoSigmaUpper pn:TwoSigmaUpper 0 (1)
Collapse Child Attributes:
Name Type Default Value Use
TestMethod pn:TestMethod (Optional)
TestAgency pn:TestAgency (Optional)
SampleType pn:SampleType (Optional)
ResultSource pn:ResultSource (Optional)
Collapse Derivation Tree: