Definition Type: Element
Name: ShippingInstructions
Namespace: http://www.papinet.org/v2r40
Containing Schema: ShippingInstructionsV2R40.xsd
Abstract
Collapse XSD Schema Diagram:
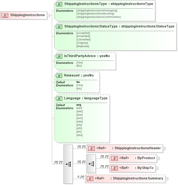
Drilldown into ShippingInstructionsSummary in schema shippinginstructionsv2r40_xsd Drilldown into ByShipTo in schema shippinginstructionsv2r40_xsd Drilldown into ByProduct in schema shippinginstructionsv2r40_xsd Drilldown into ShippingInstructionsHeader in schema shippinginstructionsv2r40_xsd Drilldown into Language in schema shippinginstructionsv2r40_xsd Drilldown into Reissued in schema shippinginstructionsv2r40_xsd Drilldown into IsThirdPartyAdvice in schema shippinginstructionsv2r40_xsd Drilldown into ShippingInstructionsStatusType in schema shippinginstructionsv2r40_xsd Drilldown into ShippingInstructionsType in schema shippinginstructionsv2r40_xsdXSD Diagram of ShippingInstructions in schema shippinginstructionsv2r40_xsd (papiNet - e-business standard for the paper and forest industry)
Collapse XSD Schema Code:
<xs:element name="ShippingInstructions">
    <xs:complexType>
        <xs:sequence>
            <xs:element ref="ShippingInstructionsHeader" />
            <xs:choice>
                <xs:element ref="ByProduct" />
                <xs:element ref="ByShipTo" />
            </xs:choice>
            <xs:element ref="ShippingInstructionsSummary" minOccurs="0" />
        </xs:sequence>
        <xs:attribute name="ShippingInstructionsType" type="shippingInstructionsType" use="required" />
        <xs:attribute name="ShippingInstructionsStatusType" type="shippingInstructionsStatusType" use="required" />
        <xs:attribute name="IsThirdPartyAdvice" type="yesNo" />
        <xs:attribute name="Reissued" type="yesNo" default="No" />
        <xs:attribute name="Language" type="languageType" default="eng" />
    </xs:complexType>
</xs:element>
Collapse Child Elements:
Name Type Min Occurs Max Occurs
ShippingInstructionsHeader pn:ShippingInstructionsHeader (1) (1)
ByProduct pn:ByProduct (1) (1)
ByShipTo pn:ByShipTo (1) (1)
ShippingInstructionsSummary pn:ShippingInstructionsSummary 0 (1)
Collapse Child Attributes:
Name Type Default Value Use
ShippingInstructionsType pn:ShippingInstructionsType Required
ShippingInstructionsStatusType pn:ShippingInstructionsStatusType Required
IsThirdPartyAdvice pn:IsThirdPartyAdvice (Optional)
Reissued pn:Reissued No (Optional)
Language pn:Language eng (Optional)