Definition Type: Element
Name: SuppliedComponentInformation
Namespace: http://www.papinet.org/v2r40
Containing Schema: papiNetCommonDefsV2R40.xsd
Abstract
Collapse XSD Schema Diagram:
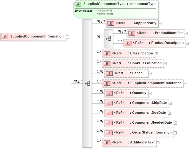
Drilldown into AdditionalText in schema papinetcommondefsv2r40_xsd Drilldown into OrderStatusInformation in schema papinetcommondefsv2r40_xsd Drilldown into ComponentNeededDate in schema papinetcommondefsv2r40_xsd Drilldown into ComponentDueDate in schema papinetcommondefsv2r40_xsd Drilldown into ComponentShipDate in schema papinetcommondefsv2r40_xsd Drilldown into Quantity in schema papinetcommondefsv2r40_xsd Drilldown into SuppliedComponentReference in schema papinetcommondefsv2r40_xsd Drilldown into Paper in schema papinetcommondefsv2r40_xsd Drilldown into BookClassification in schema papinetcommondefsv2r40_xsd Drilldown into Classification in schema papinetcommondefsv2r40_xsd Drilldown into ProductDescription in schema papinetcommondefsv2r40_xsd Drilldown into ProductIdentifier in schema papinetcommondefsv2r40_xsd Drilldown into SupplierParty in schema papinetcommondefsv2r40_xsd Drilldown into SuppliedComponentType in schema papinetcommondefsv2r40_xsdXSD Diagram of SuppliedComponentInformation in schema papinetcommondefsv2r40_xsd (papiNet - e-business standard for the paper and forest industry)
Collapse XSD Schema Code:
<xs:element name="SuppliedComponentInformation">
    <xs:complexType>
        <xs:sequence>
            <xs:element ref="SupplierParty" />
            <xs:sequence maxOccurs="unbounded">
                <xs:element ref="ProductIdentifier" />
                <xs:element ref="ProductDescription" minOccurs="0" maxOccurs="unbounded" />
            </xs:sequence>
            <xs:element ref="Classification" minOccurs="0" maxOccurs="unbounded" />
            <xs:element ref="BookClassification" minOccurs="0" maxOccurs="unbounded" />
            <xs:element ref="Paper" minOccurs="0" />
            <xs:element ref="SuppliedComponentReference" minOccurs="0" maxOccurs="unbounded" />
            <xs:element ref="Quantity" minOccurs="0" />
            <xs:element ref="ComponentShipDate" minOccurs="0" />
            <xs:element ref="ComponentDueDate" minOccurs="0" />
            <xs:element ref="ComponentNeededDate" minOccurs="0" />
            <xs:element ref="OrderStatusInformation" minOccurs="0" />
            <xs:element ref="AdditionalText" minOccurs="0" maxOccurs="unbounded" />
        </xs:sequence>
        <xs:attribute name="SuppliedComponentType" type="componentType" />
    </xs:complexType>
</xs:element>
Collapse Child Elements:
Name Type Min Occurs Max Occurs
SupplierParty pn:SupplierParty (1) (1)
ProductIdentifier pn:ProductIdentifier (1) (1)
ProductDescription pn:ProductDescription 0 unbounded
Classification pn:Classification 0 unbounded
BookClassification pn:BookClassification 0 unbounded
Paper pn:Paper 0 (1)
SuppliedComponentReference pn:SuppliedComponentReference 0 unbounded
Quantity pn:Quantity 0 (1)
ComponentShipDate pn:ComponentShipDate 0 (1)
ComponentDueDate pn:ComponentDueDate 0 (1)
ComponentNeededDate pn:ComponentNeededDate 0 (1)
OrderStatusInformation pn:OrderStatusInformation 0 (1)
AdditionalText pn:AdditionalText 0 unbounded
Collapse Child Attributes:
Name Type Default Value Use
SuppliedComponentType pn:SuppliedComponentType (Optional)