Definition Type: Element
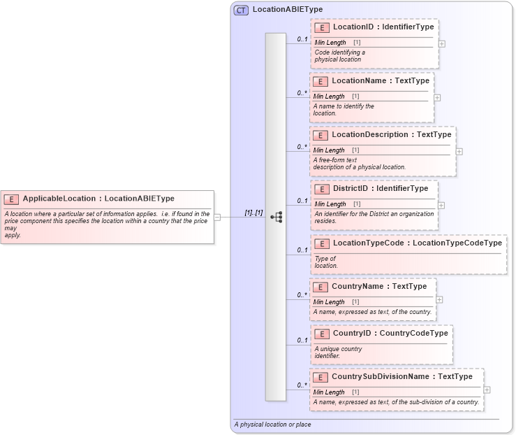
Name: ApplicableLocation
Namespace: http://www.starstandard.org/STAR/5
Type: star:LocationABIEType
Containing Schema: Components.xsd
Abstract
Documentation:
A location where a particular set of information applies. i.e. if found in the price component this specifies the location within a country that the price may apply.
Collapse XSD Schema Diagram:
Drilldown into CountrySubDivisionName in schema components_xsd Drilldown into CountryID in schema components_xsd Drilldown into CountryName in schema components_xsd Drilldown into LocationTypeCode in schema components_xsd Drilldown into DistrictID in schema components_xsd Drilldown into LocationDescription in schema components_xsd Drilldown into LocationName in schema components_xsd Drilldown into LocationID in schema components_xsd Drilldown into LocationABIEType in schema components_xsdXSD Diagram of ApplicableLocation in schema components_xsd (Standards for Technology in Automotive Retail)
Collapse XSD Schema Code:
<xsd:element name="ApplicableLocation" type="LocationABIEType">
    <xsd:annotation>
        <xsd:documentation>
                A location where a particular set of information applies.  i.e. if found in the 
                price component this specifies the location within a country that the price may
                apply.
            </xsd:documentation>
    </xsd:annotation>
</xsd:element>
Collapse Child Elements:
Name Type Min Occurs Max Occurs
LocationID star:LocationID 0 1
LocationName star:LocationName 0 unbounded
LocationDescription star:LocationDescription 0 unbounded
DistrictID star:DistrictID 0 1
LocationTypeCode star:LocationTypeCode 0 1
CountryName star:CountryName 0 unbounded
CountryID star:CountryID 0 1
CountrySubDivisionName star:CountrySubDivisionName 0 unbounded
Collapse Derivation Tree: