Definition Type: ComplexType
Name: Attachment
Namespace: http://www.starstandards.org/webservices/2005/10/transport
Containing Schema: STARWSDLDataTypes.xsd
Abstract
Documentation:
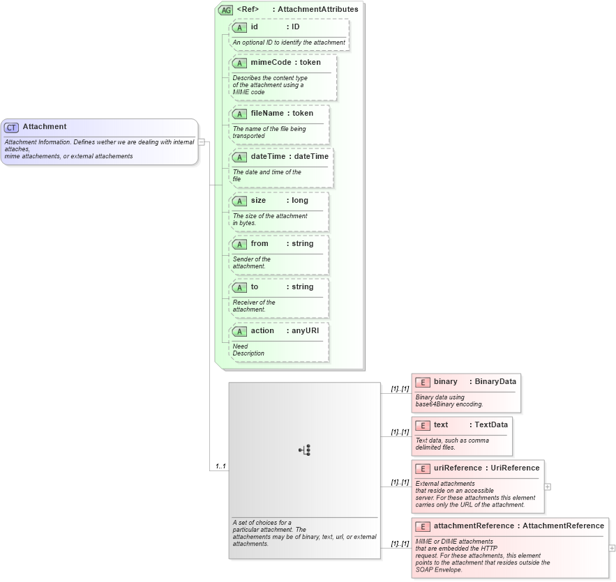
Attachment Information. Defines wether we are dealing with internal attaches, mime attachements, or external attachements
Collapse XSD Schema Diagram:
Drilldown into attachmentReference in schema starwsdldatatypes_xsd Drilldown into uriReference in schema starwsdldatatypes_xsd Drilldown into text in schema starwsdldatatypes_xsd Drilldown into binary in schema starwsdldatatypes_xsd Drilldown into action in schema starwsdldatatypes_xsd Drilldown into to in schema starwsdldatatypes_xsd Drilldown into from in schema starwsdldatatypes_xsd Drilldown into size in schema starwsdldatatypes_xsd Drilldown into dateTime in schema starwsdldatatypes_xsd Drilldown into fileName in schema starwsdldatatypes_xsd Drilldown into mimeCode in schema starwsdldatatypes_xsd Drilldown into id in schema starwsdldatatypes_xsd Drilldown into AttachmentAttributes in schema starwsdldatatypes_xsdXSD Diagram of Attachment in schema starwsdldatatypes_xsd (Standards for Technology in Automotive Retail)
Collapse XSD Schema Code:
<xsd:complexType name="Attachment">
    <xsd:annotation>
        <xsd:documentation>Attachment Information. Defines wether we are dealing with internal
                attaches,
                mime attachements, or external attachements</xsd:documentation>
    </xsd:annotation>
    <xsd:choice minOccurs="1" maxOccurs="1">
        <xsd:annotation>
            <xsd:documentation source="http://www.starstandard.org">A set of choices for a
                    particular attachment. The
                    attachements may be of binary, text, url, or external
                    attachments. </xsd:documentation>
        </xsd:annotation>
        <xsd:element name="binary" type="BinaryData">
            <xsd:annotation>
                <xsd:documentation source="http://www.starstandard.org">Binary data using
                        base64Binary encoding.
                    </xsd:documentation>
            </xsd:annotation>
        </xsd:element>
        <xsd:element name="text" type="TextData">
            <xsd:annotation>
                <xsd:documentation source="http://www.starstandard.org">Text data, such as comma
                        delimited files.
                    </xsd:documentation>
            </xsd:annotation>
        </xsd:element>
        <xsd:element name="uriReference" type="UriReference">
            <xsd:annotation>
                <xsd:documentation source="http://www.starstandard.org">External attachments
                        that reside on an accessible
                        server. For these attachments this element
                        carries only the URL of the attachment.
                    </xsd:documentation>
            </xsd:annotation>
        </xsd:element>
        <xsd:element name="attachmentReference" type="AttachmentReference">
            <xsd:annotation>
                <xsd:documentation source="http://www.starstandard.org">MIME or DIME attachments
                        that are embedded the HTTP
                        request. For these attachments, this element
                        points to the attachment that resides outside the
                        SOAP Envelope.
					</xsd:documentation>
            </xsd:annotation>
        </xsd:element>
    </xsd:choice>
    <xsd:attributeGroup ref="AttachmentAttributes">
        <xsd:annotation>
            <xsd:documentation source="http://www.starstandard.org"> Identifies additional
                    information about the attachment.
                </xsd:documentation>
        </xsd:annotation>
    </xsd:attributeGroup>
</xsd:complexType>
Collapse Child Elements:
Name Type Min Occurs Max Occurs
binary starws:binary (1) (1)
text starws:text (1) (1)
uriReference starws:uriReference (1) (1)
attachmentReference starws:attachmentReference (1) (1)
Collapse Child Attributes:
Name Type Default Value Use
id starws:id Optional
mimeCode starws:mimeCode Optional
fileName starws:fileName Optional
dateTime starws:dateTime Optional
size starws:size Optional
from starws:from Optional
to starws:to Optional
action starws:action Optional
Collapse Derivation Tree:
Collapse References:
starws:attachment