Definition Type: Element
Name: BaseVehicle
Namespace: http://www.starstandard.org/STAR/5
Type: star:BaseVehicleType
Containing Schema: DeprecatedComponents.xsd
Abstract
Documentation:
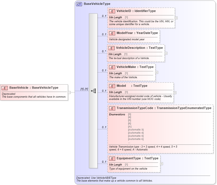
Deprecated The base components that all vehicles have in common.
Collapse XSD Schema Diagram:
Drilldown into EquipmentType in schema deprecatedcomponents_xsd Drilldown into TransmissionTypeCode in schema deprecatedcomponents_xsd Drilldown into Model in schema deprecatedcomponents_xsd Drilldown into VehicleMake in schema deprecatedcomponents_xsd Drilldown into VehicleDescription in schema deprecatedcomponents_xsd Drilldown into ModelYear in schema deprecatedcomponents_xsd Drilldown into VehicleID in schema deprecatedcomponents_xsd Drilldown into BaseVehicleType in schema deprecatedcomponents_xsdXSD Diagram of BaseVehicle in schema deprecatedcomponents_xsd (Standards for Technology in Automotive Retail)
Collapse XSD Schema Code:
<xsd:element name="BaseVehicle" type="BaseVehicleType">
    <xsd:annotation>
        <xsd:documentation>Deprecated</xsd:documentation>
        <xsd:documentation>The base components that all vehicles have in common.</xsd:documentation>
    </xsd:annotation>
</xsd:element>
Collapse Child Elements:
Name Type Min Occurs Max Occurs
VehicleID star:VehicleID 0 1
ModelYear star:ModelYear 0 1
VehicleDescription star:VehicleDescription 0 unbounded
VehicleMake star:VehicleMake 0 1
Model star:Model 0 1
TransmissionTypeCode star:TransmissionTypeCode 0 1
EquipmentType star:EquipmentType 0 1
Collapse Derivation Tree: