Definition Type: Element
Name: BrandedInfo
Namespace: http://www.starstandard.org/STAR/5
Type: star:BrandedInfoType
Containing Schema: Components.xsd
Abstract
Documentation:
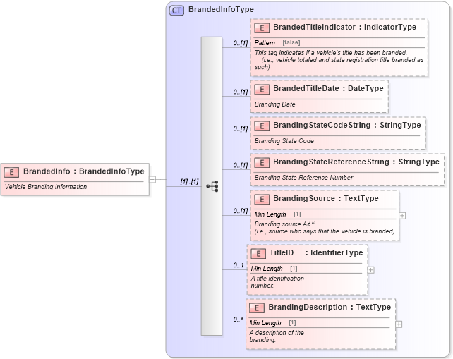
Vehicle Branding Information
Collapse XSD Schema Diagram:
Drilldown into BrandingDescription in schema components_xsd Drilldown into TitleID in schema components_xsd Drilldown into BrandingSource in schema components_xsd Drilldown into BrandingStateReferenceString in schema components_xsd Drilldown into BrandingStateCodeString in schema components_xsd Drilldown into BrandedTitleDate in schema components_xsd Drilldown into BrandedTitleIndicator in schema components_xsd Drilldown into BrandedInfoType in schema components_xsdXSD Diagram of BrandedInfo in schema components_xsd (Standards for Technology in Automotive Retail)
Collapse XSD Schema Code:
<xsd:element name="BrandedInfo" type="BrandedInfoType">
    <xsd:annotation>
        <xsd:documentation>Vehicle Branding Information</xsd:documentation>
    </xsd:annotation>
</xsd:element>
Collapse Child Elements:
Name Type Min Occurs Max Occurs
BrandedTitleIndicator star:BrandedTitleIndicator 0 (1)
BrandedTitleDate star:BrandedTitleDate 0 (1)
BrandingStateCodeString star:BrandingStateCodeString 0 (1)
BrandingStateReferenceString star:BrandingStateReferenceString 0 (1)
BrandingSource star:BrandingSource 0 (1)
TitleID star:TitleID 0 1
BrandingDescription star:BrandingDescription 0 unbounded
Collapse Derivation Tree: