Definition Type: Element
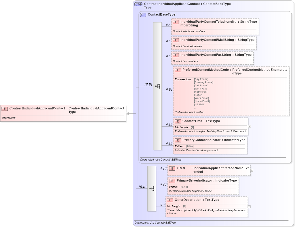
Name: ContractIndividualApplicantContact
Namespace: http://www.starstandard.org/STAR/5
Type: star:ContractIndividualApplicantContactType
Containing Schema: DeprecatedComponents.xsd
Abstract
Documentation:
Deprecated
Collapse XSD Schema Diagram:
Drilldown into OtherDescription in schema deprecatedcomponents_xsd Drilldown into PrimaryDriverIndicator in schema deprecatedcomponents_xsd Drilldown into IndividualApplicantPersonNameExtended in schema deprecatedcomponents_xsd Drilldown into PrimaryContactIndicator in schema deprecatedcomponents_xsd Drilldown into ContactTime in schema deprecatedcomponents_xsd Drilldown into PreferredContactMethodCode in schema deprecatedcomponents_xsd Drilldown into IndividualPartyContactFaxString in schema deprecatedcomponents_xsd Drilldown into IndividualPartyContactEMailString in schema deprecatedcomponents_xsd Drilldown into IndividualPartyContactTelephoneNumberString in schema deprecatedcomponents_xsd Drilldown into ContactBaseType in schema deprecatedcomponents_xsd Drilldown into ContractIndividualApplicantContactType in schema deprecatedcomponents_xsdXSD Diagram of ContractIndividualApplicantContact in schema deprecatedcomponents_xsd (Standards for Technology in Automotive Retail)
Collapse XSD Schema Code:
<xsd:element name="ContractIndividualApplicantContact" type="ContractIndividualApplicantContactType">
    <xsd:annotation>
        <xsd:documentation> Deprecated</xsd:documentation>
    </xsd:annotation>
</xsd:element>
Collapse Child Elements:
Name Type Min Occurs Max Occurs
IndividualPartyContactTelephoneNumberString star:IndividualPartyContactTelephoneNumberString 0 unbounded
IndividualPartyContactEMailString star:IndividualPartyContactEMailString 0 unbounded
IndividualPartyContactFaxString star:IndividualPartyContactFaxString 0 unbounded
PreferredContactMethodCode star:PreferredContactMethodCode 0 (1)
ContactTime star:ContactTime 0 (1)
PrimaryContactIndicator star:PrimaryContactIndicator 0 (1)
IndividualApplicantPersonNameExtended star:IndividualApplicantPersonNameExtended 0 (1)
PrimaryDriverIndicator star:PrimaryDriverIndicator 0 (1)
OtherDescription star:OtherDescription 0 unbounded
Collapse Derivation Tree: