Definition Type: Element
Name: Coverage
Namespace: http://www.starstandard.org/STAR/5
Type: star:CoverageType
Containing Schema: Components.xsd
Abstract
Documentation:
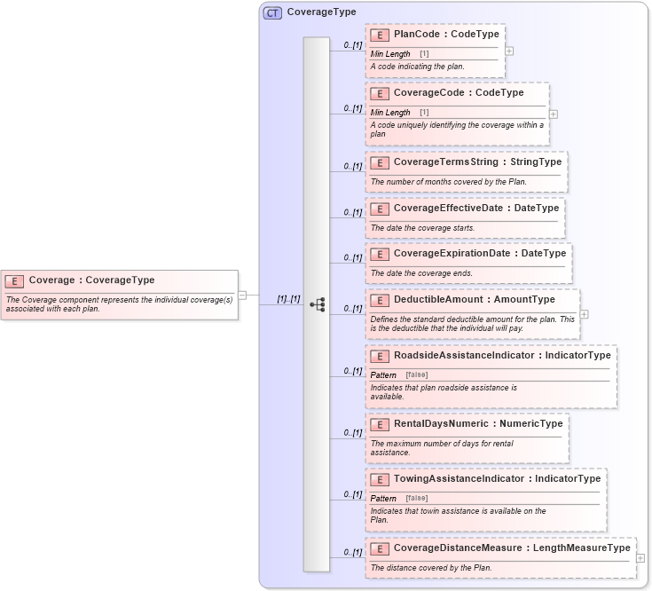
The Coverage component represents the individual coverage(s) associated with each plan.
Collapse XSD Schema Diagram:
Drilldown into CoverageDistanceMeasure in schema components_xsd Drilldown into TowingAssistanceIndicator in schema components_xsd Drilldown into RentalDaysNumeric in schema components_xsd Drilldown into RoadsideAssistanceIndicator in schema components_xsd Drilldown into DeductibleAmount in schema components_xsd Drilldown into CoverageExpirationDate in schema components_xsd Drilldown into CoverageEffectiveDate in schema components_xsd Drilldown into CoverageTermsString in schema components_xsd Drilldown into CoverageCode in schema components_xsd Drilldown into PlanCode in schema components_xsd Drilldown into CoverageType in schema components_xsdXSD Diagram of Coverage in schema components_xsd (Standards for Technology in Automotive Retail)
Collapse XSD Schema Code:
<xsd:element name="Coverage" type="CoverageType">
    <xsd:annotation>
        <xsd:documentation>The Coverage component represents the individual coverage(s) associated with each plan.</xsd:documentation>
    </xsd:annotation>
</xsd:element>
Collapse Child Elements:
Name Type Min Occurs Max Occurs
PlanCode star:PlanCode 0 (1)
CoverageCode star:CoverageCode 0 (1)
CoverageTermsString star:CoverageTermsString 0 (1)
CoverageEffectiveDate star:CoverageEffectiveDate 0 (1)
CoverageExpirationDate star:CoverageExpirationDate 0 (1)
DeductibleAmount star:DeductibleAmount 0 (1)
RoadsideAssistanceIndicator star:RoadsideAssistanceIndicator 0 (1)
RentalDaysNumeric star:RentalDaysNumeric 0 (1)
TowingAssistanceIndicator star:TowingAssistanceIndicator 0 (1)
CoverageDistanceMeasure star:CoverageDistanceMeasure 0 (1)
Collapse Derivation Tree: