Definition Type: ComplexType
Name: CreditContractFeeType
Namespace: http://www.starstandard.org/STAR/5
Type: star:FeeType
Containing Schema: Components.xsd
Abstract
Collapse XSD Schema Diagram:
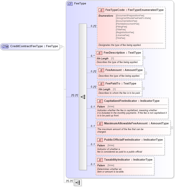
Drilldown into TaxabilityIndicator in schema components_xsd Drilldown into PublicOfficialFeeIndicator in schema components_xsd Drilldown into MaximumAllowableFeeAmount in schema components_xsd Drilldown into CapitalizedFeeIndicator in schema components_xsd Drilldown into FeePaidTo in schema components_xsd Drilldown into FeeAmount in schema components_xsd Drilldown into FeeDescription in schema components_xsd Drilldown into FeeTypeCode in schema components_xsd Drilldown into FeeType in schema components_xsdXSD Diagram of CreditContractFeeType in schema components_xsd (Standards for Technology in Automotive Retail)
Collapse XSD Schema Code:
<xsd:complexType name="CreditContractFeeType">
    <xsd:complexContent>
        <xsd:extension base="FeeType">
            <xsd:sequence>
                <!--<xsd:element ref="CapitalizedFeeIndicator" minOccurs="0">
                        <xsd:annotation>
                            <xsd:documentation>
                                Indicates whether the fee is capitalized, meaning whether it is included in the monthly payments. If the fee is not capitalized it is to be paid up front.
                            </xsd:documentation>
                        </xsd:annotation>
                    </xsd:element>
                    <xsd:element ref="MaximumAllowableFeeAmount" minOccurs="0">
                        <xsd:annotation>
                            <xsd:documentation>
                                The maximum amount of the fee that can be charged.
                            </xsd:documentation>
                        </xsd:annotation>
                    </xsd:element>-->
            </xsd:sequence>
        </xsd:extension>
    </xsd:complexContent>
</xsd:complexType>
Collapse Child Elements:
Name Type Min Occurs Max Occurs
FeeTypeCode star:FeeTypeCode 0 (1)
FeeDescription star:FeeDescription 0 unbounded
FeeAmount star:FeeAmount 0 (1)
FeePaidTo star:FeePaidTo 0 (1)
CapitalizedFeeIndicator star:CapitalizedFeeIndicator 0 1
MaximumAllowableFeeAmount star:MaximumAllowableFeeAmount 0 1
PublicOfficialFeeIndicator star:PublicOfficialFeeIndicator 0 1
TaxabilityIndicator star:TaxabilityIndicator 0 1
Collapse Derivation Tree:
Collapse References:
star:CreditContractFee