Definition Type: Element
Name: EmergencyContact
Namespace: http://www.openapplications.org/oagis/9
Type: oagis:ContactType
Containing Schema: Components.xsd
Abstract
Collapse XSD Schema Diagram:
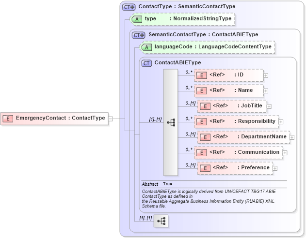
Drilldown into Preference in schema components_xsd1 Drilldown into Communication in schema components_xsd1 Drilldown into DepartmentName in schema fields_xsd1 Drilldown into Responsibility in schema fields_xsd1 Drilldown into JobTitle in schema fields_xsd1 Drilldown into Name in schema fields_xsd1 Drilldown into ID in schema fields_xsd1 Drilldown into ContactABIEType in schema components_xsd1 Drilldown into languageCode in schema components_xsd1 Drilldown into SemanticContactType in schema components_xsd1 Drilldown into type in schema components_xsd1 Drilldown into ContactType in schema components_xsd1XSD Diagram of EmergencyContact in schema components_xsd1 (Standards for Technology in Automotive Retail)
Collapse XSD Schema Code:
<xsd:element name="EmergencyContact" type="ContactType" />
Collapse Child Elements:
Name Type Min Occurs Max Occurs
ID oagis:ID 0 unbounded
Name oagis:Name 0 unbounded
JobTitle oagis:JobTitle 0 (1)
Responsibility oagis:Responsibility 0 unbounded
DepartmentName oagis:DepartmentName 0 (1)
Communication oagis:Communication 0 unbounded
Preference oagis:Preference 0 (1)
Collapse Child Attributes:
Name Type Default Value Use
languageCode oagis:languageCode (Optional)
type oagis:type Optional
Collapse Derivation Tree: