Definition Type: ComplexType
Name: ExpandedOptionType
Namespace: http://www.starstandard.org/STAR/5
Type: star:OptionType
Containing Schema: Components.xsd
Abstract
Collapse XSD Schema Diagram:
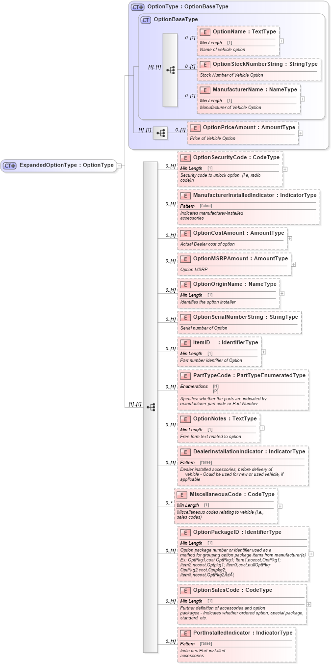
Drilldown into PortInstalledIndicator in schema components_xsd Drilldown into OptionSalesCode in schema components_xsd Drilldown into OptionPackageID in schema components_xsd Drilldown into MiscellaneousCode in schema components_xsd Drilldown into DealerInstallationIndicator in schema components_xsd Drilldown into OptionNotes in schema components_xsd Drilldown into PartTypeCode in schema components_xsd Drilldown into ItemID in schema components_xsd Drilldown into OptionSerialNumberString in schema components_xsd Drilldown into OptionOriginName in schema components_xsd Drilldown into OptionMSRPAmount in schema components_xsd Drilldown into OptionCostAmount in schema components_xsd Drilldown into ManufacturerInstalledIndicator in schema components_xsd Drilldown into OptionSecurityCode in schema components_xsd Drilldown into OptionPriceAmount in schema components_xsd Drilldown into ManufacturerName in schema components_xsd Drilldown into OptionStockNumberString in schema components_xsd Drilldown into OptionName in schema components_xsd Drilldown into OptionBaseType in schema components_xsd Drilldown into OptionType in schema components_xsdXSD Diagram of ExpandedOptionType in schema components_xsd (Standards for Technology in Automotive Retail)
Collapse XSD Schema Code:
<xsd:complexType name="ExpandedOptionType">
    <xsd:complexContent>
        <xsd:extension base="OptionType">
            <xsd:sequence>
                <xsd:element minOccurs="0" name="OptionSecurityCode" type="udt:CodeType">
                    <xsd:annotation>
                        <xsd:documentation>
                                Security code to unlock option. (i.e, radio
                                code)n
                            </xsd:documentation>
                    </xsd:annotation>
                </xsd:element>
                <xsd:element minOccurs="0" name="ManufacturerInstalledIndicator" type="udt:IndicatorType">
                    <xsd:annotation>
                        <xsd:documentation>
                                Indicates manufacturer-installed
                                accessories
                            </xsd:documentation>
                    </xsd:annotation>
                </xsd:element>
                <xsd:element minOccurs="0" name="OptionCostAmount" type="udt:AmountType">
                    <xsd:annotation>
                        <xsd:documentation>
                                Actual Dealer cost of option
                            </xsd:documentation>
                    </xsd:annotation>
                </xsd:element>
                <xsd:element minOccurs="0" name="OptionMSRPAmount" type="udt:AmountType">
                    <xsd:annotation>
                        <xsd:documentation>
                                Option MSRP
                            </xsd:documentation>
                    </xsd:annotation>
                </xsd:element>
                <xsd:element minOccurs="0" name="OptionOriginName" type="udt:NameType">
                    <xsd:annotation>
                        <xsd:documentation>
                                Identifies the option installer
                            </xsd:documentation>
                    </xsd:annotation>
                </xsd:element>
                <xsd:element minOccurs="0" name="OptionSerialNumberString" type="qdt:StringType">
                    <xsd:annotation>
                        <xsd:documentation>
                                Serial number of Option
                            </xsd:documentation>
                    </xsd:annotation>
                </xsd:element>
                <xsd:element minOccurs="0" name="ItemID" type="udt:IdentifierType">
                    <xsd:annotation>
                        <xsd:documentation>
                                Part number identifier of Option
                            </xsd:documentation>
                    </xsd:annotation>
                </xsd:element>
                <xsd:element minOccurs="0" name="PartTypeCode" type="scl:PartTypeEnumeratedType">
                    <xsd:annotation>
                        <xsd:documentation>
                                Specifies whether the parts are indicated by
                                    manufacturer part code or Part Number
                            </xsd:documentation>
                    </xsd:annotation>
                </xsd:element>
                <xsd:element minOccurs="0" name="OptionNotes" type="udt:TextType">
                    <xsd:annotation>
                        <xsd:documentation>
                                Free form text related to option
                            </xsd:documentation>
                    </xsd:annotation>
                </xsd:element>
                <xsd:element minOccurs="0" name="DealerInstallationIndicator" type="udt:IndicatorType">
                    <xsd:annotation>
                        <xsd:documentation>
                                Dealer installed accessories, before delivery of
                                    vehicle - Could be used for new or used vehicle, if
                                applicable
                            </xsd:documentation>
                    </xsd:annotation>
                </xsd:element>
                <xsd:element maxOccurs="unbounded" minOccurs="0" name="MiscellaneousCode" type="udt:CodeType">
                    <xsd:annotation>
                        <xsd:documentation>
                                Miscellaneous codes relating to vehicle (i.e.,
                                    sales codes)
                            </xsd:documentation>
                    </xsd:annotation>
                </xsd:element>
                <xsd:element minOccurs="0" name="OptionPackageID" type="udt:IdentifierType">
                    <xsd:annotation>
                        <xsd:documentation>
                                Option package number or identifier used as a
                                    method for grouping option package items from manufacturer(s)
                                    Ex: OptPkg1,cost,OptPkg1; Item1,nocost,OptPkg1;
                                    Item2,nocost,Optpkg1; Item3,cost,nullOptPkg;
                                    OptPkg2,cost,Optpkg2;
                                    Item5,nocost,OptPkg2â?¦
                            </xsd:documentation>
                    </xsd:annotation>
                </xsd:element>
                <xsd:element minOccurs="0" name="OptionSalesCode" type="udt:CodeType">
                    <xsd:annotation>
                        <xsd:documentation>
                                Further definition of accessories and option
                                    packages - Indicates whether ordered option, special package,
                                    standard, etc.
                            </xsd:documentation>
                    </xsd:annotation>
                </xsd:element>
                <xsd:element minOccurs="0" name="PortInstalledIndicator" type="udt:IndicatorType">
                    <xsd:annotation>
                        <xsd:documentation>
                                Indicates Port-installed
                                accessories
                            </xsd:documentation>
                    </xsd:annotation>
                </xsd:element>
            </xsd:sequence>
        </xsd:extension>
    </xsd:complexContent>
</xsd:complexType>
Collapse Child Elements:
Name Type Min Occurs Max Occurs
OptionName star:OptionName 0 (1)
OptionStockNumberString star:OptionStockNumberString 0 (1)
ManufacturerName star:ManufacturerName 0 (1)
OptionPriceAmount star:OptionPriceAmount 0 (1)
OptionSecurityCode star:OptionSecurityCode 0 (1)
ManufacturerInstalledIndicator star:ManufacturerInstalledIndicator 0 (1)
OptionCostAmount star:OptionCostAmount 0 (1)
OptionMSRPAmount star:OptionMSRPAmount 0 (1)
OptionOriginName star:OptionOriginName 0 (1)
OptionSerialNumberString star:OptionSerialNumberString 0 (1)
ItemID star:ItemID 0 (1)
PartTypeCode star:PartTypeCode 0 (1)
OptionNotes star:OptionNotes 0 (1)
DealerInstallationIndicator star:DealerInstallationIndicator 0 (1)
MiscellaneousCode star:MiscellaneousCode 0 unbounded
OptionPackageID star:OptionPackageID 0 (1)
OptionSalesCode star:OptionSalesCode 0 (1)
PortInstalledIndicator star:PortInstalledIndicator 0 (1)
Collapse Derivation Tree:
Collapse References:
star:ExpandedOption