Definition Type: ComplexType
Name: HullType
Namespace: http://www.starstandard.org/STAR/5
Containing Schema: Components.xsd
Abstract
Documentation:
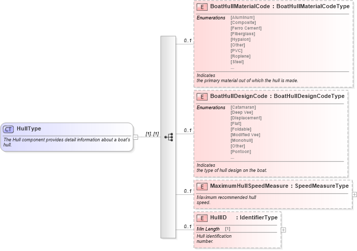
The Hull component provides detail information about a boat's hull.
Collapse XSD Schema Diagram:
Drilldown into HullID in schema components_xsd Drilldown into MaximumHullSpeedMeasure in schema components_xsd Drilldown into BoatHullDesignCode in schema components_xsd Drilldown into BoatHullMaterialCode in schema components_xsdXSD Diagram of HullType in schema components_xsd (Standards for Technology in Automotive Retail)
Collapse XSD Schema Code:
<xsd:complexType name="HullType">
    <xsd:annotation>
        <xsd:documentation>The Hull component provides detail information about a boat's
            hull.</xsd:documentation>
    </xsd:annotation>
    <xsd:sequence>
        <xsd:element maxOccurs="1" minOccurs="0" name="BoatHullMaterialCode" type="sqdt:BoatHullMaterialCodeType">
            <xsd:annotation>
                <xsd:documentation source="http://www.starstandard.org/STAR/5" xml:lang="en">Indicates
                the primary material out of which the hull is made.</xsd:documentation>
            </xsd:annotation>
        </xsd:element>
        <xsd:element maxOccurs="1" minOccurs="0" name="BoatHullDesignCode" type="sqdt:BoatHullDesignCodeType">
            <xsd:annotation>
                <xsd:documentation source="http://www.starstandard.org/STAR/5" xml:lang="en">Indicates
                the type of hull design on the boat.</xsd:documentation>
            </xsd:annotation>
        </xsd:element>
        <xsd:element maxOccurs="1" minOccurs="0" name="MaximumHullSpeedMeasure" type="sqdt:SpeedMeasureType">
            <xsd:annotation>
                <xsd:documentation source="http://www.starstandard.org/STAR/5">Maximum recommended hull
                speed.</xsd:documentation>
            </xsd:annotation>
        </xsd:element>
        <xsd:element maxOccurs="1" minOccurs="0" name="HullID" type="udt:IdentifierType">
            <xsd:annotation>
                <xsd:documentation source="http://www.starstandard.org/STAR/5">Hull identification
                number.</xsd:documentation>
            </xsd:annotation>
        </xsd:element>
    </xsd:sequence>
</xsd:complexType>
Collapse Child Elements:
Name Type Min Occurs Max Occurs
BoatHullMaterialCode star:BoatHullMaterialCode 0 1
BoatHullDesignCode star:BoatHullDesignCode 0 1
MaximumHullSpeedMeasure star:MaximumHullSpeedMeasure 0 1
HullID star:HullID 0 1
Collapse Derivation Tree:
Collapse References:
star:Hull