Definition Type: ComplexType
Name: MarketingInitiativesVOType
Namespace: http://www.starstandard.org/STAR/5
Containing Schema: Components.xsd
Abstract
Collapse XSD Schema Diagram:
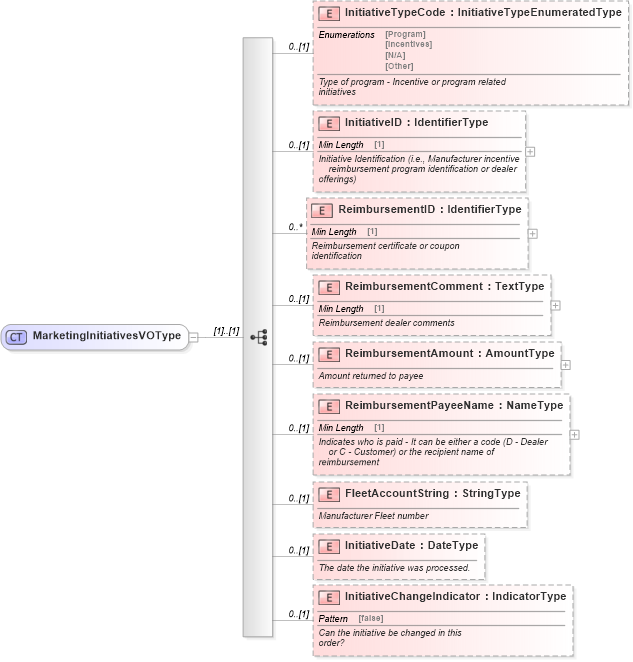
Drilldown into InitiativeChangeIndicator in schema components_xsd Drilldown into InitiativeDate in schema components_xsd Drilldown into FleetAccountString in schema components_xsd Drilldown into ReimbursementPayeeName in schema components_xsd Drilldown into ReimbursementAmount in schema components_xsd Drilldown into ReimbursementComment in schema components_xsd Drilldown into ReimbursementID in schema components_xsd Drilldown into InitiativeID in schema components_xsd Drilldown into InitiativeTypeCode in schema components_xsdXSD Diagram of MarketingInitiativesVOType in schema components_xsd (Standards for Technology in Automotive Retail)
Collapse XSD Schema Code:
<xsd:complexType name="MarketingInitiativesVOType">
    <xsd:sequence>
        <xsd:element minOccurs="0" name="InitiativeTypeCode" type="scl:InitiativeTypeEnumeratedType">
            <xsd:annotation>
                <xsd:documentation>
                        Type of program - Incentive or program related
                        initiatives
                    </xsd:documentation>
            </xsd:annotation>
        </xsd:element>
        <xsd:element minOccurs="0" name="InitiativeID" type="udt:IdentifierType">
            <xsd:annotation>
                <xsd:documentation>
                        Initiative Identification (i.e., Manufacturer incentive
                            reimbursement program identification or dealer
                        offerings)
                    </xsd:documentation>
            </xsd:annotation>
        </xsd:element>
        <xsd:element maxOccurs="unbounded" minOccurs="0" name="ReimbursementID" type="udt:IdentifierType">
            <xsd:annotation>
                <xsd:documentation>
                        Reimbursement certificate or coupon
                        identification
                    </xsd:documentation>
            </xsd:annotation>
        </xsd:element>
        <xsd:element minOccurs="0" name="ReimbursementComment" type="udt:TextType">
            <xsd:annotation>
                <xsd:documentation>
                        Reimbursement dealer comments
                    </xsd:documentation>
            </xsd:annotation>
        </xsd:element>
        <xsd:element minOccurs="0" name="ReimbursementAmount" type="udt:AmountType">
            <xsd:annotation>
                <xsd:documentation>
                        Amount returned to payee
                    </xsd:documentation>
            </xsd:annotation>
        </xsd:element>
        <xsd:element minOccurs="0" name="ReimbursementPayeeName" type="udt:NameType">
            <xsd:annotation>
                <xsd:documentation>
                        Indicates who is paid - It can be either a code (D - Dealer
                            or C - Customer) or the recipient name of
                        reimbursement
                    </xsd:documentation>
            </xsd:annotation>
        </xsd:element>
        <xsd:element minOccurs="0" name="FleetAccountString" type="qdt:StringType">
            <xsd:annotation>
                <xsd:documentation>
                        Manufacturer Fleet number
                    </xsd:documentation>
            </xsd:annotation>
        </xsd:element>
        <xsd:element minOccurs="0" name="InitiativeDate" type="udt:DateType">
            <xsd:annotation>
                <xsd:documentation>
                        The date the initiative was processed.
                    </xsd:documentation>
            </xsd:annotation>
        </xsd:element>
        <xsd:element minOccurs="0" name="InitiativeChangeIndicator" type="udt:IndicatorType">
            <xsd:annotation>
                <xsd:documentation>
                        Can the initiative be changed in this
                        order?
                    </xsd:documentation>
            </xsd:annotation>
        </xsd:element>
    </xsd:sequence>
</xsd:complexType>
Collapse Child Elements:
Name Type Min Occurs Max Occurs
InitiativeTypeCode star:InitiativeTypeCode 0 (1)
InitiativeID star:InitiativeID 0 (1)
ReimbursementID star:ReimbursementID 0 unbounded
ReimbursementComment star:ReimbursementComment 0 (1)
ReimbursementAmount star:ReimbursementAmount 0 (1)
ReimbursementPayeeName star:ReimbursementPayeeName 0 (1)
FleetAccountString star:FleetAccountString 0 (1)
InitiativeDate star:InitiativeDate 0 (1)
InitiativeChangeIndicator star:InitiativeChangeIndicator 0 (1)
Collapse Derivation Tree:
Collapse References:
star:MarketingInitiativesVOstar:MarketingInitiativesVSType,