Definition Type: ComplexType
Name: OpenAttachmentType
Namespace: http://www.openapplications.org/oagis/9
Type: oagis:SemanticAttachmentType
Containing Schema: Components.xsd
Abstract
Collapse XSD Schema Diagram:
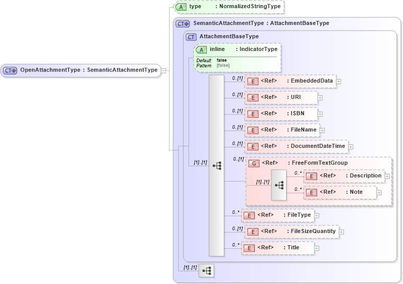
Drilldown into Title in schema fields_xsd1 Drilldown into FileSizeQuantity in schema fields_xsd1 Drilldown into FileType in schema fields_xsd1 Drilldown into Note in schema fields_xsd1 Drilldown into Description in schema fields_xsd1 Drilldown into FreeFormTextGroup in schema meta_xsd1 Drilldown into DocumentDateTime in schema fields_xsd1 Drilldown into FileName in schema fields_xsd1 Drilldown into ISBN in schema fields_xsd1 Drilldown into URI in schema fields_xsd1 Drilldown into EmbeddedData in schema fields_xsd1 Drilldown into inline in schema components_xsd1 Drilldown into AttachmentBaseType in schema components_xsd1 Drilldown into SemanticAttachmentType in schema components_xsd1 Drilldown into type in schema components_xsd1XSD Diagram of OpenAttachmentType in schema components_xsd1 (Standards for Technology in Automotive Retail)
Collapse XSD Schema Code:
<xsd:complexType name="OpenAttachmentType">
    <xsd:complexContent>
        <xsd:extension base="SemanticAttachmentType">
            <xsd:attribute name="type" type="NormalizedStringType" use="optional" />
        </xsd:extension>
    </xsd:complexContent>
</xsd:complexType>
Collapse Child Elements:
Name Type Min Occurs Max Occurs
EmbeddedData oagis:EmbeddedData 0 (1)
URI oagis:URI 0 (1)
ISBN oagis:ISBN 0 (1)
FileName oagis:FileName 0 (1)
DocumentDateTime oagis:DocumentDateTime 0 (1)
Description oagis:Description 0 unbounded
Note oagis:Note 0 unbounded
FileType oagis:FileType 0 unbounded
FileSizeQuantity oagis:FileSizeQuantity 0 (1)
Title oagis:Title 0 unbounded
<xs:group> oagis:FreeFormTextGroup 0 (1)
Collapse Child Attributes:
Name Type Default Value Use
inline oagis:inline false (Optional)
type oagis:type Optional
Collapse Derivation Tree:
Collapse References:
oagis:Attachment