Definition Type: Element
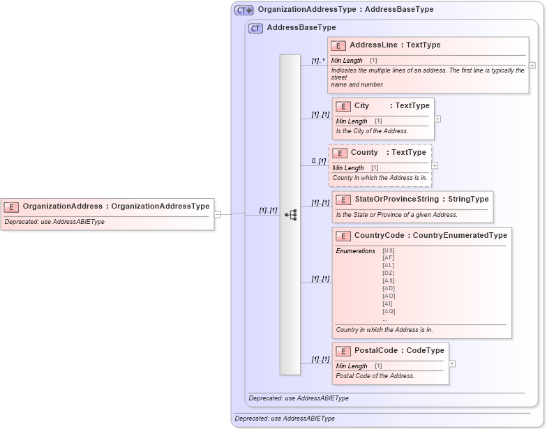
Name: OrganizationAddress
Namespace: http://www.starstandard.org/STAR/5
Type: star:OrganizationAddressType
Containing Schema: DeprecatedComponents.xsd
Abstract
Documentation:
Deprecated: use AddressABIEType
Collapse XSD Schema Diagram:
Drilldown into PostalCode in schema deprecatedcomponents_xsd Drilldown into CountryCode in schema deprecatedcomponents_xsd Drilldown into StateOrProvinceString in schema deprecatedcomponents_xsd Drilldown into County in schema deprecatedcomponents_xsd Drilldown into City in schema deprecatedcomponents_xsd Drilldown into AddressLine in schema deprecatedcomponents_xsd Drilldown into AddressBaseType in schema deprecatedcomponents_xsd Drilldown into OrganizationAddressType in schema deprecatedcomponents_xsdXSD Diagram of OrganizationAddress in schema deprecatedcomponents_xsd (Standards for Technology in Automotive Retail)
Collapse XSD Schema Code:
<xsd:element name="OrganizationAddress" type="OrganizationAddressType">
    <xsd:annotation>
        <xsd:documentation>Deprecated: use AddressABIEType</xsd:documentation>
    </xsd:annotation>
</xsd:element>
Collapse Child Elements:
Name Type Min Occurs Max Occurs
AddressLine star:AddressLine (1) unbounded
City star:City (1) (1)
County star:County 0 (1)
StateOrProvinceString star:StateOrProvinceString (1) (1)
CountryCode star:CountryCode (1) (1)
PostalCode star:PostalCode (1) (1)
Collapse Derivation Tree: