Definition Type: Element
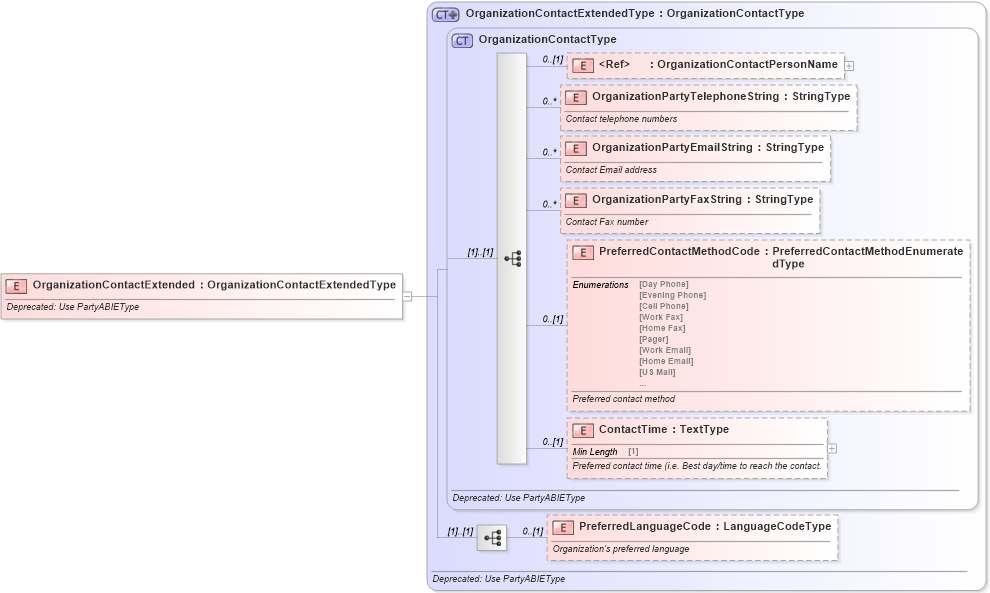
Name: OrganizationContactExtended
Namespace: http://www.starstandard.org/STAR/5
Type: star:OrganizationContactExtendedType
Containing Schema: DeprecatedComponents.xsd
Abstract
Documentation:
Deprecated: Use PartyABIEType
Collapse XSD Schema Diagram:
Drilldown into PreferredLanguageCode in schema deprecatedcomponents_xsd Drilldown into ContactTime in schema deprecatedcomponents_xsd Drilldown into PreferredContactMethodCode in schema deprecatedcomponents_xsd Drilldown into OrganizationPartyFaxString in schema deprecatedcomponents_xsd Drilldown into OrganizationPartyEmailString in schema deprecatedcomponents_xsd Drilldown into OrganizationPartyTelephoneString in schema deprecatedcomponents_xsd Drilldown into OrganizationContactPersonName in schema deprecatedcomponents_xsd Drilldown into OrganizationContactType in schema deprecatedcomponents_xsd Drilldown into OrganizationContactExtendedType in schema deprecatedcomponents_xsdXSD Diagram of OrganizationContactExtended in schema deprecatedcomponents_xsd (Standards for Technology in Automotive Retail)
Collapse XSD Schema Code:
<xsd:element name="OrganizationContactExtended" type="OrganizationContactExtendedType">
    <xsd:annotation>
        <xsd:documentation>Deprecated: Use PartyABIEType</xsd:documentation>
    </xsd:annotation>
</xsd:element>
Collapse Child Elements:
Name Type Min Occurs Max Occurs
OrganizationContactPersonName star:OrganizationContactPersonName 0 (1)
OrganizationPartyTelephoneString star:OrganizationPartyTelephoneString 0 unbounded
OrganizationPartyEmailString star:OrganizationPartyEmailString 0 unbounded
OrganizationPartyFaxString star:OrganizationPartyFaxString 0 unbounded
PreferredContactMethodCode star:PreferredContactMethodCode 0 (1)
ContactTime star:ContactTime 0 (1)
PreferredLanguageCode star:PreferredLanguageCode 0 (1)
Collapse Derivation Tree: