Definition Type: ComplexType
Name: ProductRequirementBaseType
Namespace: http://www.openapplications.org/oagis/9
Type: oagis:HeaderType
Containing Schema: Components.xsd
Abstract
Collapse XSD Schema Diagram:
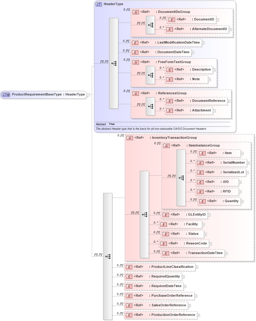
Drilldown into ProductionOrderReference in schema components_xsd1 Drilldown into SalesOrderReference in schema components_xsd1 Drilldown into PurchaseOrderReference in schema components_xsd1 Drilldown into RequiredDateTime in schema fields_xsd1 Drilldown into RequiredQuantity in schema fields_xsd1 Drilldown into ProductLineClassification in schema components_xsd1 Drilldown into TransactionDateTime in schema fields_xsd1 Drilldown into ReasonCode in schema fields_xsd1 Drilldown into Status in schema components_xsd1 Drilldown into Facility in schema components_xsd1 Drilldown into GLEntityID in schema fields_xsd1 Drilldown into Quantity in schema fields_xsd1 Drilldown into RFID in schema fields_xsd1 Drilldown into UID in schema fields_xsd1 Drilldown into SerializedLot in schema components_xsd1 Drilldown into SerialNumber in schema fields_xsd1 Drilldown into Item in schema components_xsd1 Drilldown into ItemInstanceGroup in schema components_xsd1 Drilldown into InventoryTransactionGroup in schema components_xsd1 Drilldown into Attachment in schema components_xsd1 Drilldown into DocumentReference in schema components_xsd1 Drilldown into ReferencesGroup in schema components_xsd1 Drilldown into Note in schema fields_xsd1 Drilldown into Description in schema fields_xsd1 Drilldown into FreeFormTextGroup in schema meta_xsd1 Drilldown into DocumentDateTime in schema fields_xsd1 Drilldown into LastModificationDateTime in schema fields_xsd1 Drilldown into AlternateDocumentID in schema components_xsd1 Drilldown into DocumentID in schema components_xsd1 Drilldown into DocumentIDsGroup in schema components_xsd1 Drilldown into HeaderType in schema components_xsd1XSD Diagram of ProductRequirementBaseType in schema components_xsd1 (Standards for Technology in Automotive Retail)
Collapse XSD Schema Code:
<xsd:complexType name="ProductRequirementBaseType">
    <xsd:complexContent>
        <xsd:extension base="HeaderType">
            <xsd:sequence>
                <xsd:group minOccurs="0" ref="InventoryTransactionGroup" />
                <xsd:element minOccurs="0" ref="ProductLineClassification">
                    <xsd:annotation>
                        <xsd:documentation source="http://www.openapplications.org/oagis/9">
                        This is a grouping used to represent something that is sold either
                        internally or externally. It typically is a grouping of Items.

                        SYNONYMS: Commodity Product Family Kit
                     </xsd:documentation>
                    </xsd:annotation>
                </xsd:element>
                <xsd:element minOccurs="0" ref="RequiredQuantity">
                    <xsd:annotation>
                        <xsd:documentation source="http://www.openapplications.org/oagis/9">
                        The required quantity of items
                     </xsd:documentation>
                        <xsd:documentation source="http://www.openapplications.org/oagis/9">
                        The required quantity of items
                     </xsd:documentation>
                    </xsd:annotation>
                </xsd:element>
                <xsd:element minOccurs="0" ref="RequiredDateTime">
                    <xsd:annotation>
                        <xsd:documentation source="http://www.openapplications.org/oagis/9">
                        The timestamp that the item is required.
                     </xsd:documentation>
                    </xsd:annotation>
                </xsd:element>
                <xsd:element minOccurs="0" ref="PurchaseOrderReference" />
                <xsd:element minOccurs="0" ref="SalesOrderReference" />
                <xsd:element minOccurs="0" ref="ProductionOrderReference" />
            </xsd:sequence>
        </xsd:extension>
    </xsd:complexContent>
</xsd:complexType>
Collapse Child Elements:
Name Type Min Occurs Max Occurs
DocumentID oagis:DocumentID 0 (1)
AlternateDocumentID oagis:AlternateDocumentID 0 unbounded
LastModificationDateTime oagis:LastModificationDateTime 0 (1)
DocumentDateTime oagis:DocumentDateTime 0 (1)
Description oagis:Description 0 unbounded
Note oagis:Note 0 unbounded
DocumentReference oagis:DocumentReference 0 unbounded
Attachment oagis:Attachment 0 unbounded
Item oagis:Item 0 (1)
SerialNumber oagis:SerialNumber 0 unbounded
SerializedLot oagis:SerializedLot 0 unbounded
UID oagis:UID 0 unbounded
RFID oagis:RFID 0 unbounded
Quantity oagis:Quantity 0 (1)
GLEntityID oagis:GLEntityID 0 (1)
Facility oagis:Facility 0 unbounded
Status oagis:Status 0 (1)
ReasonCode oagis:ReasonCode 0 unbounded
TransactionDateTime oagis:TransactionDateTime 0 (1)
ProductLineClassification oagis:ProductLineClassification 0 (1)
RequiredQuantity oagis:RequiredQuantity 0 (1)
RequiredDateTime oagis:RequiredDateTime 0 (1)
PurchaseOrderReference oagis:PurchaseOrderReference 0 (1)
SalesOrderReference oagis:SalesOrderReference 0 (1)
ProductionOrderReference oagis:ProductionOrderReference 0 (1)
<xs:group> oagis:DocumentIDsGroup 0 (1)
<xs:group> oagis:FreeFormTextGroup 0 (1)
<xs:group> oagis:ReferencesGroup 0 (1)
<xs:group> oagis:InventoryTransactionGroup 0 (1)
<xs:group> oagis:ItemInstanceGroup 0 (1)
Collapse Derivation Tree: