Definition Type: Element
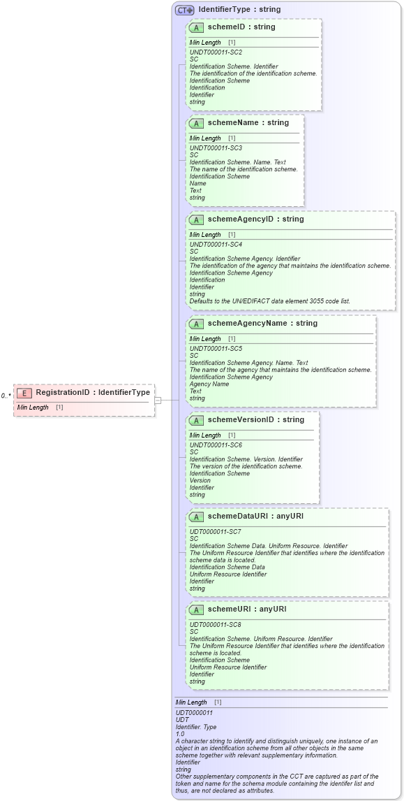
Name: RegistrationID
Namespace: http://www.openapplications.org/oagis/9/reusableaggregatebusinessinformationentity/0.1
Type: udt:IdentifierType
Containing Schema: ReusableAggregateBusinessInformationEntity.xsd
MinOccurs 0
MaxOccurs unbounded
Abstract
Collapse XSD Schema Diagram:
Drilldown into schemeURI in schema unqualifieddatatypes_xsd Drilldown into schemeDataURI in schema unqualifieddatatypes_xsd Drilldown into schemeVersionID in schema unqualifieddatatypes_xsd Drilldown into schemeAgencyName in schema unqualifieddatatypes_xsd Drilldown into schemeAgencyID in schema unqualifieddatatypes_xsd Drilldown into schemeName in schema unqualifieddatatypes_xsd Drilldown into schemeID in schema unqualifieddatatypes_xsd Drilldown into IdentifierType in schema unqualifieddatatypes_xsdXSD Diagram of RegistrationID in schema reusableaggregatebusinessinformationentity_xsd (Standards for Technology in Automotive Retail)
Collapse XSD Schema Code:
<xsd:element name="RegistrationID" type="udt:IdentifierType" minOccurs="0" maxOccurs="unbounded" />
Collapse Child Attributes:
Name Type Default Value Use
schemeID udt:schemeID Optional
schemeName udt:schemeName Optional
schemeAgencyID udt:schemeAgencyID Optional
schemeAgencyName udt:schemeAgencyName Optional
schemeVersionID udt:schemeVersionID Optional
schemeDataURI udt:schemeDataURI Optional
schemeURI udt:schemeURI Optional
Collapse Derivation Tree: