Definition Type: Element
Name: RemarketingWarranty
Namespace: http://www.starstandard.org/STAR/5
Type: star:RemarketingWarrantyType
Containing Schema: Components.xsd
Abstract
Documentation:
Vehicle warranty
Collapse XSD Schema Diagram:
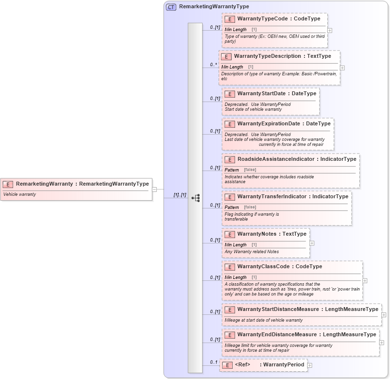
Drilldown into WarrantyPeriod in schema components_xsd Drilldown into WarrantyEndDistanceMeasure in schema components_xsd Drilldown into WarrantyStartDistanceMeasure in schema components_xsd Drilldown into WarrantyClassCode in schema components_xsd Drilldown into WarrantyNotes in schema components_xsd Drilldown into WarrantyTransferIndicator in schema components_xsd Drilldown into RoadsideAssistanceIndicator in schema components_xsd Drilldown into WarrantyExpirationDate in schema components_xsd Drilldown into WarrantyStartDate in schema components_xsd Drilldown into WarrantyTypeDescription in schema components_xsd Drilldown into WarrantyTypeCode in schema components_xsd Drilldown into RemarketingWarrantyType in schema components_xsdXSD Diagram of RemarketingWarranty in schema components_xsd (Standards for Technology in Automotive Retail)
Collapse XSD Schema Code:
<xsd:element name="RemarketingWarranty" type="RemarketingWarrantyType">
    <xsd:annotation>
        <xsd:documentation>Vehicle warranty</xsd:documentation>
    </xsd:annotation>
</xsd:element>
Collapse Child Elements:
Name Type Min Occurs Max Occurs
WarrantyTypeCode star:WarrantyTypeCode 0 (1)
WarrantyTypeDescription star:WarrantyTypeDescription 0 unbounded
WarrantyStartDate star:WarrantyStartDate 0 (1)
WarrantyExpirationDate star:WarrantyExpirationDate 0 (1)
RoadsideAssistanceIndicator star:RoadsideAssistanceIndicator 0 (1)
WarrantyTransferIndicator star:WarrantyTransferIndicator 0 (1)
WarrantyNotes star:WarrantyNotes 0 (1)
WarrantyClassCode star:WarrantyClassCode 0 (1)
WarrantyStartDistanceMeasure star:WarrantyStartDistanceMeasure 0 (1)
WarrantyEndDistanceMeasure star:WarrantyEndDistanceMeasure 0 (1)
WarrantyPeriod star:WarrantyPeriod 0 1
Collapse Derivation Tree: