Definition Type: Element
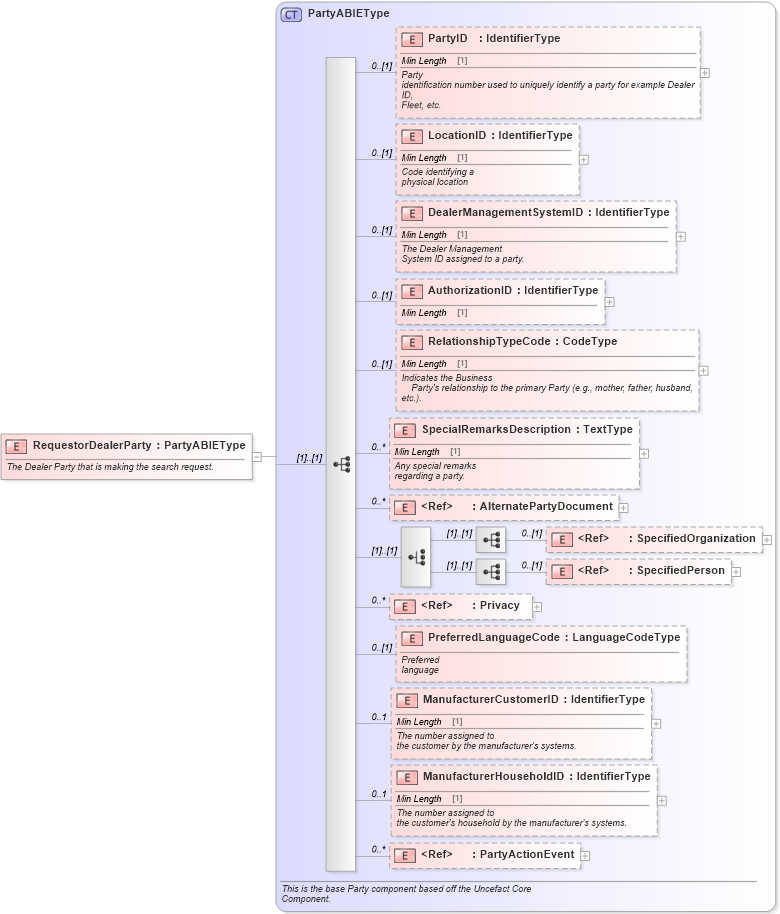
Name: RequestorDealerParty
Namespace: http://www.starstandard.org/STAR/5
Type: star:PartyABIEType
Containing Schema: Components.xsd
Abstract
Documentation:
The Dealer Party that is making the search request.
Collapse XSD Schema Diagram:
Drilldown into PartyActionEvent in schema components_xsd Drilldown into ManufacturerHouseholdID in schema components_xsd Drilldown into ManufacturerCustomerID in schema components_xsd Drilldown into PreferredLanguageCode in schema components_xsd Drilldown into Privacy in schema components_xsd Drilldown into SpecifiedPerson in schema components_xsd Drilldown into SpecifiedOrganization in schema components_xsd Drilldown into AlternatePartyDocument in schema components_xsd Drilldown into SpecialRemarksDescription in schema components_xsd Drilldown into RelationshipTypeCode in schema components_xsd Drilldown into AuthorizationID in schema components_xsd Drilldown into DealerManagementSystemID in schema components_xsd Drilldown into LocationID in schema components_xsd Drilldown into PartyID in schema components_xsd Drilldown into PartyABIEType in schema components_xsdXSD Diagram of RequestorDealerParty in schema components_xsd (Standards for Technology in Automotive Retail)
Collapse XSD Schema Code:
<xsd:element name="RequestorDealerParty" type="PartyABIEType">
    <xsd:annotation>
        <xsd:documentation>
                The Dealer Party that is making the search request.
            </xsd:documentation>
    </xsd:annotation>
</xsd:element>
Collapse Child Elements:
Name Type Min Occurs Max Occurs
PartyID star:PartyID 0 (1)
LocationID star:LocationID 0 (1)
DealerManagementSystemID star:DealerManagementSystemID 0 (1)
AuthorizationID star:AuthorizationID 0 (1)
RelationshipTypeCode star:RelationshipTypeCode 0 (1)
SpecialRemarksDescription star:SpecialRemarksDescription 0 unbounded
AlternatePartyDocument star:AlternatePartyDocument 0 unbounded
SpecifiedOrganization star:SpecifiedOrganization 0 (1)
SpecifiedPerson star:SpecifiedPerson 0 (1)
Privacy star:Privacy 0 unbounded
PreferredLanguageCode star:PreferredLanguageCode 0 (1)
ManufacturerCustomerID star:ManufacturerCustomerID 0 1
ManufacturerHouseholdID star:ManufacturerHouseholdID 0 1
PartyActionEvent star:PartyActionEvent 0 unbounded
Collapse Derivation Tree: