Definition Type: ComplexType
Name: ServiceAppointmentBaseType
Namespace: http://www.starstandard.org/STAR/5
Type: star:AppointmentType
Containing Schema: Components.xsd
Abstract
Collapse XSD Schema Diagram:
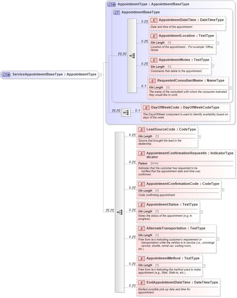
Drilldown into EndAppointmentDateTime in schema components_xsd Drilldown into AppointmentMethod in schema components_xsd Drilldown into AlternateTransportation in schema components_xsd Drilldown into AppointmentStatus in schema components_xsd Drilldown into AppointmentConfirmationCode in schema components_xsd Drilldown into AppointmentConfirmationRequestIndicator in schema components_xsd Drilldown into LeadSourceCode in schema components_xsd Drilldown into DayOfWeekCode in schema components_xsd Drilldown into RequestedConsultantName in schema components_xsd Drilldown into AppointmentNotes in schema components_xsd Drilldown into AppointmentLocation in schema components_xsd Drilldown into AppointmentDateTime in schema components_xsd Drilldown into AppointmentBaseType in schema components_xsd Drilldown into AppointmentType in schema components_xsdXSD Diagram of ServiceAppointmentBaseType in schema components_xsd (Standards for Technology in Automotive Retail)
Collapse XSD Schema Code:
<xsd:complexType name="ServiceAppointmentBaseType">
    <xsd:complexContent>
        <xsd:extension base="AppointmentType">
            <xsd:sequence>
                <xsd:element minOccurs="0" name="LeadSourceCode" type="udt:CodeType">
                    <xsd:annotation>
                        <xsd:documentation>
                                Source that brought the lead to the
                                dealership.
                            </xsd:documentation>
                    </xsd:annotation>
                </xsd:element>
                <xsd:element minOccurs="0" name="AppointmentConfirmationRequestIndicator" type="udt:IndicatorType">
                    <xsd:annotation>
                        <xsd:documentation>
                                Indicates that the customer has requested to be
                                    notified that the appointment date and time was
                                confirmed.
                            </xsd:documentation>
                    </xsd:annotation>
                </xsd:element>
                <xsd:element minOccurs="0" name="AppointmentConfirmationCode" type="udt:CodeType">
                    <xsd:annotation>
                        <xsd:documentation>
                                Code confirming appointment
                            </xsd:documentation>
                    </xsd:annotation>
                </xsd:element>
                <xsd:element minOccurs="0" name="AppointmentStatus" type="udt:TextType">
                    <xsd:annotation>
                        <xsd:documentation>
                                Notes the status of the appointment (e.g, in
                                    progress).
                            </xsd:documentation>
                    </xsd:annotation>
                </xsd:element>
                <xsd:element minOccurs="0" name="AlternateTransportation" type="udt:TextType">
                    <xsd:annotation>
                        <xsd:documentation>
                                Free form text indicating customer's requirement or
                                    transportation while the vehilce is in service (i.e., concierge
                                    service, shuttle, rental car, waiting room,
                                etc.).
                            </xsd:documentation>
                    </xsd:annotation>
                </xsd:element>
                <xsd:element minOccurs="0" name="AppointmentMethod" type="udt:TextType">
                    <xsd:annotation>
                        <xsd:documentation>
                                Free form text indicating the method used to make
                                    appointment (e.g., Web, Walk-in, etc.).
                            </xsd:documentation>
                    </xsd:annotation>
                </xsd:element>
                <xsd:element minOccurs="0" name="EndAppointmentDateTime" type="udt:DateTimeType">
                    <xsd:annotation>
                        <xsd:documentation>
                                Earliest possible pick up date and time for
                                    appointment.
                            </xsd:documentation>
                    </xsd:annotation>
                </xsd:element>
            </xsd:sequence>
        </xsd:extension>
    </xsd:complexContent>
</xsd:complexType>
Collapse Child Elements:
Name Type Min Occurs Max Occurs
AppointmentDateTime star:AppointmentDateTime 0 (1)
AppointmentLocation star:AppointmentLocation 0 (1)
AppointmentNotes star:AppointmentNotes 0 (1)
RequestedConsultantName star:RequestedConsultantName 0 1
DayOfWeekCode star:DayOfWeekCode 0 1
LeadSourceCode star:LeadSourceCode 0 (1)
AppointmentConfirmationRequestIndicator star:AppointmentConfirmationRequestIndicator 0 (1)
AppointmentConfirmationCode star:AppointmentConfirmationCode 0 (1)
AppointmentStatus star:AppointmentStatus 0 (1)
AlternateTransportation star:AlternateTransportation 0 (1)
AppointmentMethod star:AppointmentMethod 0 (1)
EndAppointmentDateTime star:EndAppointmentDateTime 0 (1)
Collapse Derivation Tree:
Collapse References:
star:ServiceAppointmentAcknowledgmentDetailTypestar:ServiceAppointmentBase, star:ServiceAppointmentExtendedType,