Definition Type: Element
Name: ShowPartsPriceList
Namespace: http://www.starstandard.org/STAR/5
Type: star:ShowPartsPriceListType
Containing Schema: ShowPartsPriceList.xsd
Abstract
Documentation:
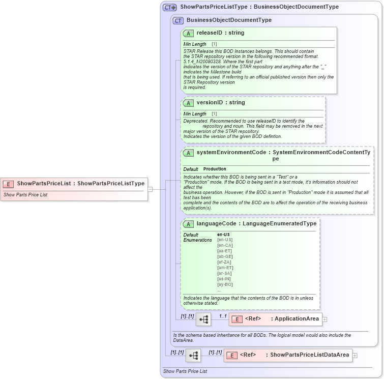
Show Parts Price List
Collapse XSD Schema Diagram:
Drilldown into ShowPartsPriceListDataArea in schema showpartspricelist_xsd Drilldown into ApplicationArea in schema meta_xsd Drilldown into languageCode in schema meta_xsd Drilldown into systemEnvironmentCode in schema meta_xsd Drilldown into versionID in schema meta_xsd Drilldown into releaseID in schema meta_xsd Drilldown into BusinessObjectDocumentType in schema meta_xsd Drilldown into ShowPartsPriceListType in schema showpartspricelist_xsdXSD Diagram of ShowPartsPriceList in schema showpartspricelist_xsd (Standards for Technology in Automotive Retail)
Collapse XSD Schema Code:
<xsd:element name="ShowPartsPriceList" type="ShowPartsPriceListType">
    <xsd:annotation>
        <xsd:documentation source="http://www.starstandard.org/STAR/5">Show Parts Price List</xsd:documentation>
    </xsd:annotation>
</xsd:element>
Collapse Child Elements:
Name Type Min Occurs Max Occurs
ApplicationArea star:ApplicationArea 1 1
ShowPartsPriceListDataArea star:ShowPartsPriceListDataArea (1) (1)
Collapse Child Attributes:
Name Type Default Value Use
releaseID star:releaseID Required
versionID star:versionID Optional
systemEnvironmentCode star:systemEnvironmentCode Production Optional
languageCode star:languageCode en-US Optional
Collapse Derivation Tree: