Definition Type: Element
Name: TradeIn
Namespace: http://www.starstandard.org/STAR/5
Type: star:TradeInType
Containing Schema: DeprecatedComponents.xsd
Abstract
Documentation:
Deprecated
Collapse XSD Schema Diagram:
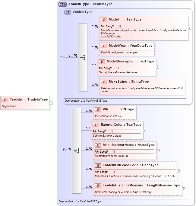
Drilldown into TradeInDistanceMeasure in schema deprecatedcomponents_xsd Drilldown into TradeInOffLeaseCode in schema deprecatedcomponents_xsd Drilldown into ManufacturerName in schema deprecatedcomponents_xsd Drilldown into ExteriorColor in schema deprecatedcomponents_xsd Drilldown into VIN in schema deprecatedcomponents_xsd Drilldown into MakeString in schema deprecatedcomponents_xsd Drilldown into ModelDescription in schema deprecatedcomponents_xsd Drilldown into ModelYear in schema deprecatedcomponents_xsd Drilldown into Model in schema deprecatedcomponents_xsd Drilldown into VehicleType in schema deprecatedcomponents_xsd Drilldown into TradeInType in schema deprecatedcomponents_xsdXSD Diagram of TradeIn in schema deprecatedcomponents_xsd (Standards for Technology in Automotive Retail)
Collapse XSD Schema Code:
<xsd:element name="TradeIn" type="TradeInType">
    <xsd:annotation>
        <xsd:documentation> Deprecated</xsd:documentation>
    </xsd:annotation>
</xsd:element>
Collapse Child Elements:
Name Type Min Occurs Max Occurs
Model star:Model 0 (1)
ModelYear star:ModelYear 0 (1)
ModelDescription star:ModelDescription 0 unbounded
MakeString star:MakeString 0 (1)
VIN star:VIN 0 (1)
ExteriorColor star:ExteriorColor 0 unbounded
ManufacturerName star:ManufacturerName 0 (1)
TradeInOffLeaseCode star:TradeInOffLeaseCode 0 (1)
TradeInDistanceMeasure star:TradeInDistanceMeasure 0 (1)
Collapse Derivation Tree: