Definition Type: ComplexType
Name: TrailerType
Namespace: http://www.starstandard.org/STAR/5
Containing Schema: Components.xsd
Abstract
Documentation:
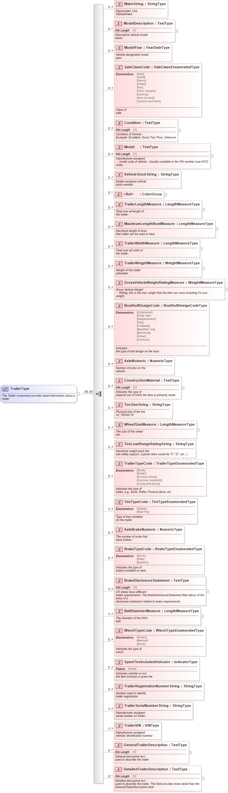
The Trailer component provides detail information about a trailer.
Collapse XSD Schema Diagram:
Drilldown into DetailedTrailerDescription in schema components_xsd Drilldown into GeneralTrailerDescription in schema components_xsd Drilldown into TrailerVIN in schema components_xsd Drilldown into TrailerSerialNumberString in schema components_xsd Drilldown into TrailerRegistrationNumberString in schema components_xsd Drilldown into SpareTireIncludedIndicator in schema components_xsd Drilldown into WinchTypeCode in schema components_xsd Drilldown into BallDiameterMeasure in schema components_xsd Drilldown into BrakeDisclosureStatement in schema components_xsd Drilldown into BrakeTypeCode in schema components_xsd Drilldown into AxleBrakeNumeric in schema components_xsd Drilldown into TireTypeCode in schema components_xsd Drilldown into TrailerTypeCode in schema components_xsd Drilldown into TireLoadRangeRatingString in schema components_xsd Drilldown into WheelSizeMeasure in schema components_xsd Drilldown into TireSizeString in schema components_xsd Drilldown into ConstructionMaterial in schema components_xsd Drilldown into AxleNumeric in schema components_xsd Drilldown into BoatHullDesignCode in schema components_xsd Drilldown into GrossVehicleWeightRatingMeasure in schema components_xsd Drilldown into TrailerWeightMeasure in schema components_xsd Drilldown into TrailerWidthMeasure in schema components_xsd Drilldown into MaximumLengthBoatMeasure in schema components_xsd Drilldown into TrailerLengthMeasure in schema components_xsd Drilldown into ColorGroup in schema components_xsd Drilldown into VehicleStockString in schema components_xsd Drilldown into Model in schema components_xsd Drilldown into Condition in schema components_xsd Drilldown into SaleClassCode in schema components_xsd Drilldown into ModelYear in schema components_xsd Drilldown into ModelDescription in schema components_xsd Drilldown into MakeString in schema components_xsdXSD Diagram of TrailerType in schema components_xsd (Standards for Technology in Automotive Retail)
Collapse XSD Schema Code:
<xsd:complexType name="TrailerType">
    <xsd:annotation>
        <xsd:documentation>The Trailer component provides detail information about a
            trailer.</xsd:documentation>
    </xsd:annotation>
    <xsd:sequence>
        <xsd:element maxOccurs="1" minOccurs="0" name="MakeString" type="qdt:StringType">
            <xsd:annotation>
                <xsd:documentation source="http://www.starstandard.org/STAR/5">Depracated: Use
                VehicleMake</xsd:documentation>
            </xsd:annotation>
        </xsd:element>
        <xsd:element maxOccurs="unbounded" minOccurs="0" name="ModelDescription" type="udt:TextType">
            <xsd:annotation>
                <xsd:documentation source="http://www.starstandard.org/STAR/5">Descriptive vehicle model
                name</xsd:documentation>
            </xsd:annotation>
        </xsd:element>
        <xsd:element maxOccurs="1" minOccurs="0" name="ModelYear" type="qdt:YearDateType">
            <xsd:annotation>
                <xsd:documentation source="http://www.starstandard.org/STAR/5">Vehicle designated model
                year</xsd:documentation>
            </xsd:annotation>
        </xsd:element>
        <xsd:element maxOccurs="1" minOccurs="0" name="SaleClassCode" type="scl:SaleClassEnumeratedType">
            <xsd:annotation>
                <xsd:documentation source="http://www.starstandard.org/STAR/5">Class of
            sale.</xsd:documentation>
            </xsd:annotation>
        </xsd:element>
        <xsd:element maxOccurs="1" minOccurs="0" name="Condition" type="udt:TextType">
            <xsd:annotation>
                <xsd:documentation source="http://www.starstandard.org/STAR/5">Condition of Vehicle -
                Example: Excellent, Good, Fair, Poor, Unknown</xsd:documentation>
            </xsd:annotation>
        </xsd:element>
        <xsd:element maxOccurs="1" minOccurs="0" name="Model" type="udt:TextType">
            <xsd:annotation>
                <xsd:documentation source="http://www.starstandard.org/STAR/5">Manufacturer-assigned
                model code of vehicle - Usually available in the VIN number (use NCIC
            code)</xsd:documentation>
            </xsd:annotation>
        </xsd:element>
        <xsd:element maxOccurs="1" minOccurs="0" name="VehicleStockString" type="qdt:StringType">
            <xsd:annotation>
                <xsd:documentation source="http://www.starstandard.org/STAR/5">Dealer assigned vehicle
                stock number</xsd:documentation>
            </xsd:annotation>
        </xsd:element>
        <xsd:element maxOccurs="unbounded" minOccurs="0" ref="ColorGroup" />
        <xsd:element maxOccurs="1" minOccurs="0" name="TrailerLengthMeasure" type="sqdt:LengthMeasureType">
            <xsd:annotation>
                <xsd:documentation source="http://www.starstandard.org/STAR/5">Total over all length of
                the trailer.</xsd:documentation>
            </xsd:annotation>
        </xsd:element>
        <xsd:element maxOccurs="1" minOccurs="0" name="MaximumLengthBoatMeasure" type="sqdt:LengthMeasureType">
            <xsd:annotation>
                <xsd:documentation source="http://www.starstandard.org/STAR/5">Maximum length of boat
                that trailer can be used to haul.</xsd:documentation>
            </xsd:annotation>
        </xsd:element>
        <xsd:element maxOccurs="1" minOccurs="0" name="TrailerWidthMeasure" type="sqdt:LengthMeasureType">
            <xsd:annotation>
                <xsd:documentation source="http://www.starstandard.org/STAR/5">Total over all width of
                the trailer.</xsd:documentation>
            </xsd:annotation>
        </xsd:element>
        <xsd:element maxOccurs="1" minOccurs="0" name="TrailerWeightMeasure" type="sqdt:WeightMeasureType">
            <xsd:annotation>
                <xsd:documentation source="http://www.starstandard.org/STAR/5">Weight of the trailer
                unloaded.</xsd:documentation>
            </xsd:annotation>
        </xsd:element>
        <xsd:element maxOccurs="1" minOccurs="0" name="GrossVehicleWeightRatingMeasure" type="sqdt:WeightMeasureType">
            <xsd:annotation>
                <xsd:documentation source="http://www.starstandard.org/STAR/5">Gross Vehicle Weight
                Rating, this is the max weight that the item can carry including it's own
            weight.</xsd:documentation>
            </xsd:annotation>
        </xsd:element>
        <xsd:element maxOccurs="1" minOccurs="0" name="BoatHullDesignCode" type="sqdt:BoatHullDesignCodeType">
            <xsd:annotation>
                <xsd:documentation source="http://www.starstandard.org/STAR/5" xml:lang="en">Indicates
                the type of hull design on the boat.</xsd:documentation>
            </xsd:annotation>
        </xsd:element>
        <xsd:element maxOccurs="1" minOccurs="0" name="AxleNumeric" type="udt:NumericType">
            <xsd:annotation>
                <xsd:documentation source="http://www.starstandard.org/STAR/5">Number of axles on the
                vehicle.</xsd:documentation>
            </xsd:annotation>
        </xsd:element>
        <xsd:element maxOccurs="1" minOccurs="0" name="ConstructionMaterial" type="udt:TextType">
            <xsd:annotation>
                <xsd:documentation source="http://www.starstandard.org/STAR/5">Indicates the type of
                material out of which the item is primarily made.</xsd:documentation>
            </xsd:annotation>
        </xsd:element>
        <xsd:element maxOccurs="1" minOccurs="0" name="TireSizeString" type="qdt:StringType">
            <xsd:annotation>
                <xsd:documentation source="http://www.starstandard.org/STAR/5">Physical size of the tire
                i.e. 185-60-14</xsd:documentation>
            </xsd:annotation>
        </xsd:element>
        <xsd:element maxOccurs="1" minOccurs="0" name="WheelSizeMeasure" type="sqdt:LengthMeasureType">
            <xsd:annotation>
                <xsd:documentation source="http://www.starstandard.org/STAR/5">The size of the wheel
                rim.</xsd:documentation>
            </xsd:annotation>
        </xsd:element>
        <xsd:element maxOccurs="1" minOccurs="0" name="TireLoadRangeRatingString" type="qdt:StringType">
            <xsd:annotation>
                <xsd:documentation source="http://www.starstandard.org/STAR/5">Maximum weight each tire
                can safely support, (typical vales would be "C","D", etc...)</xsd:documentation>
            </xsd:annotation>
        </xsd:element>
        <xsd:element maxOccurs="1" minOccurs="0" name="TrailerTypeCode" type="scl:TrailerTypeEnumeratedType">
            <xsd:annotation>
                <xsd:documentation source="http://www.starstandard.org/STAR/5">Indicates the type of
                trailer, e.g., Bunk, Roller, Pontoon Bunk, etc.</xsd:documentation>
            </xsd:annotation>
        </xsd:element>
        <xsd:element maxOccurs="1" minOccurs="1" name="TireTypeCode" type="scl:TireTypeEnumeratedType">
            <xsd:annotation>
                <xsd:documentation source="http://www.starstandard.org/STAR/5">Type of tires installed
                on the trailer.</xsd:documentation>
            </xsd:annotation>
        </xsd:element>
        <xsd:element maxOccurs="1" minOccurs="0" name="AxleBrakeNumeric" type="udt:NumericType">
            <xsd:annotation>
                <xsd:documentation source="http://www.starstandard.org/STAR/5">The number of axles that
                have brakes.</xsd:documentation>
            </xsd:annotation>
        </xsd:element>
        <xsd:element maxOccurs="1" minOccurs="0" name="BrakeTypeCode" type="scl:BrakeTypeEnumeratedType">
            <xsd:annotation>
                <xsd:documentation source="http://www.starstandard.org/STAR/5">Indicates the type of
                brakes installed on item.</xsd:documentation>
            </xsd:annotation>
        </xsd:element>
        <xsd:element maxOccurs="1" minOccurs="1" name="BrakeDisclosureStatement" type="udt:TextType">
            <xsd:annotation>
                <xsd:documentation source="http://www.starstandard.org/STAR/5">US states have different
                brake requirements. The BrakeDisclosureStatement field allows of the entry of a
                disclosure statement related to brake requirements.</xsd:documentation>
            </xsd:annotation>
        </xsd:element>
        <xsd:element maxOccurs="1" minOccurs="1" name="BallDiameterMeasure" type="sqdt:LengthMeasureType">
            <xsd:annotation>
                <xsd:documentation source="http://www.starstandard.org/STAR/5">The diameter of the hitch
                ball.</xsd:documentation>
            </xsd:annotation>
        </xsd:element>
        <xsd:element maxOccurs="1" minOccurs="0" name="WinchTypeCode" type="scl:WinchTypeEnumeratedType">
            <xsd:annotation>
                <xsd:documentation source="http://www.starstandard.org/STAR/5">Indicates the type of
                winch.</xsd:documentation>
            </xsd:annotation>
        </xsd:element>
        <xsd:element maxOccurs="1" minOccurs="0" name="SpareTireIncludedIndicator" type="udt:IndicatorType">
            <xsd:annotation>
                <xsd:documentation source="http://www.starstandard.org/STAR/5">Indicates whether or not
                the item includes a spare tire.</xsd:documentation>
            </xsd:annotation>
        </xsd:element>
        <xsd:element maxOccurs="1" minOccurs="0" name="TrailerRegistrationNumberString" type="qdt:StringType">
            <xsd:annotation>
                <xsd:documentation source="http://www.starstandard.org/STAR/5">Number used to identify
                trailer registration</xsd:documentation>
            </xsd:annotation>
        </xsd:element>
        <xsd:element maxOccurs="1" minOccurs="1" name="TrailerSerialNumberString" type="qdt:StringType">
            <xsd:annotation>
                <xsd:documentation source="http://www.starstandard.org/STAR/5">Manufacturer assigned
                serial number on trailer.</xsd:documentation>
            </xsd:annotation>
        </xsd:element>
        <xsd:element maxOccurs="1" minOccurs="1" name="TrailerVIN" type="sqdt:VINType">
            <xsd:annotation>
                <xsd:documentation source="http://www.starstandard.org/STAR/5">Manufacturer assigned
                Vehicle Identification number.</xsd:documentation>
            </xsd:annotation>
        </xsd:element>
        <xsd:element maxOccurs="unbounded" minOccurs="0" name="GeneralTrailerDescription" type="udt:TextType">
            <xsd:annotation>
                <xsd:documentation source="http://www.starstandard.org/STAR/5">General descriptive text
                used to describe the trailer.</xsd:documentation>
            </xsd:annotation>
        </xsd:element>
        <xsd:element maxOccurs="unbounded" minOccurs="0" name="DetailedTrailerDescription" type="udt:TextType">
            <xsd:annotation>
                <xsd:documentation source="http://www.starstandard.org/STAR/5">Detailed descriptive text
                used to describe the trailer. This field provides more detail than the
                GeneralTrailerDescription field.</xsd:documentation>
            </xsd:annotation>
        </xsd:element>
    </xsd:sequence>
</xsd:complexType>
Collapse Child Elements:
Name Type Min Occurs Max Occurs
MakeString star:MakeString 0 1
ModelDescription star:ModelDescription 0 unbounded
ModelYear star:ModelYear 0 1
SaleClassCode star:SaleClassCode 0 1
Condition star:Condition 0 1
Model star:Model 0 1
VehicleStockString star:VehicleStockString 0 1
ColorGroup star:ColorGroup 0 unbounded
TrailerLengthMeasure star:TrailerLengthMeasure 0 1
MaximumLengthBoatMeasure star:MaximumLengthBoatMeasure 0 1
TrailerWidthMeasure star:TrailerWidthMeasure 0 1
TrailerWeightMeasure star:TrailerWeightMeasure 0 1
GrossVehicleWeightRatingMeasure star:GrossVehicleWeightRatingMeasure 0 1
BoatHullDesignCode star:BoatHullDesignCode 0 1
AxleNumeric star:AxleNumeric 0 1
ConstructionMaterial star:ConstructionMaterial 0 1
TireSizeString star:TireSizeString 0 1
WheelSizeMeasure star:WheelSizeMeasure 0 1
TireLoadRangeRatingString star:TireLoadRangeRatingString 0 1
TrailerTypeCode star:TrailerTypeCode 0 1
TireTypeCode star:TireTypeCode 1 1
AxleBrakeNumeric star:AxleBrakeNumeric 0 1
BrakeTypeCode star:BrakeTypeCode 0 1
BrakeDisclosureStatement star:BrakeDisclosureStatement 1 1
BallDiameterMeasure star:BallDiameterMeasure 1 1
WinchTypeCode star:WinchTypeCode 0 1
SpareTireIncludedIndicator star:SpareTireIncludedIndicator 0 1
TrailerRegistrationNumberString star:TrailerRegistrationNumberString 0 1
TrailerSerialNumberString star:TrailerSerialNumberString 1 1
TrailerVIN star:TrailerVIN 1 1
GeneralTrailerDescription star:GeneralTrailerDescription 0 unbounded
DetailedTrailerDescription star:DetailedTrailerDescription 0 unbounded
Collapse Derivation Tree:
Collapse References:
star:SalesLeadTrailer, star:Trailer, star:VehicleRemarketingTrailer