Definition Type: ComplexType
Name: VehicleInventoryHeaderType
Namespace: http://www.starstandard.org/STAR/5
Type: star:HeaderBaseType
Containing Schema: VehicleInventory.xsd
Abstract
Documentation:
.
Collapse XSD Schema Diagram:
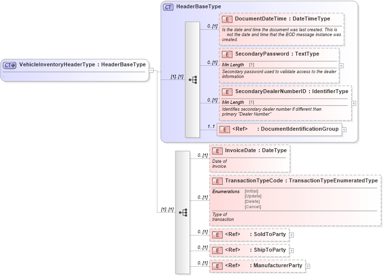
Drilldown into ManufacturerParty in schema components_xsd Drilldown into ShipToParty in schema components_xsd Drilldown into SoldToParty in schema components_xsd Drilldown into TransactionTypeCode in schema vehicleinventory_xsd Drilldown into InvoiceDate in schema vehicleinventory_xsd Drilldown into DocumentIdentificationGroup in schema components_xsd Drilldown into SecondaryDealerNumberID in schema components_xsd Drilldown into SecondaryPassword in schema components_xsd Drilldown into DocumentDateTime in schema components_xsd Drilldown into HeaderBaseType in schema components_xsdXSD Diagram of VehicleInventoryHeaderType in schema vehicleinventory_xsd (Standards for Technology in Automotive Retail)
Collapse XSD Schema Code:
<xsd:complexType name="VehicleInventoryHeaderType">
    <xsd:annotation xmlns="http://www.starstandards.org/STAR">
        <xsd:documentation source="http://www.starstandard.org/STAR/5">.</xsd:documentation>
    </xsd:annotation>
    <xsd:complexContent>
        <xsd:extension base="HeaderBaseType">
            <xsd:sequence>
                <!--<xsd:element ref="DocumentID" minOccurs="0" />-->
                <xsd:element name="InvoiceDate" type="udt:DateType" minOccurs="0">
                    <xsd:annotation xmlns:udt="http://www.openapplications.org/oagis/9/unqualifieddatatypes/1.1" xmlns:qdt="http://www.openapplications.org/oagis/9/qualifieddatatypes/1.1">
                        <xsd:documentation source="http://www.starstandard.org/STAR/5">Date of
            invoice.</xsd:documentation>
                    </xsd:annotation>
                </xsd:element>
                <xsd:element name="TransactionTypeCode" type="scl:TransactionTypeEnumeratedType" minOccurs="0">
                    <xsd:annotation xmlns:udt="http://www.openapplications.org/oagis/9/unqualifieddatatypes/1.1" xmlns:qdt="http://www.openapplications.org/oagis/9/qualifieddatatypes/1.1">
                        <xsd:documentation source="http://www.starstandard.org/STAR/5">Type of
            transaction</xsd:documentation>
                    </xsd:annotation>
                </xsd:element>
                <xsd:element ref="SoldToParty" minOccurs="0" />
                <xsd:element ref="ShipToParty" minOccurs="0" />
                <xsd:element ref="ManufacturerParty" minOccurs="0" />
            </xsd:sequence>
        </xsd:extension>
    </xsd:complexContent>
</xsd:complexType>
Collapse Child Elements:
Name Type Min Occurs Max Occurs
DocumentDateTime star:DocumentDateTime 0 (1)
SecondaryPassword star:SecondaryPassword 0 (1)
SecondaryDealerNumberID star:SecondaryDealerNumberID 0 (1)
DocumentIdentificationGroup star:DocumentIdentificationGroup 1 1
InvoiceDate star:InvoiceDate 0 (1)
TransactionTypeCode star:TransactionTypeCode 0 (1)
SoldToParty star:SoldToParty 0 (1)
ShipToParty star:ShipToParty 0 (1)
ManufacturerParty star:ManufacturerParty 0 (1)
Collapse Derivation Tree:
Collapse References:
star:VehicleInventoryHeader