Definition Type: ComplexType
Name: WarrantyClaimHistoryType
Namespace: http://www.starstandard.org/STAR/5
Type: star:WarrantyClaimBaseType
Containing Schema: Components.xsd
Abstract
Collapse XSD Schema Diagram:
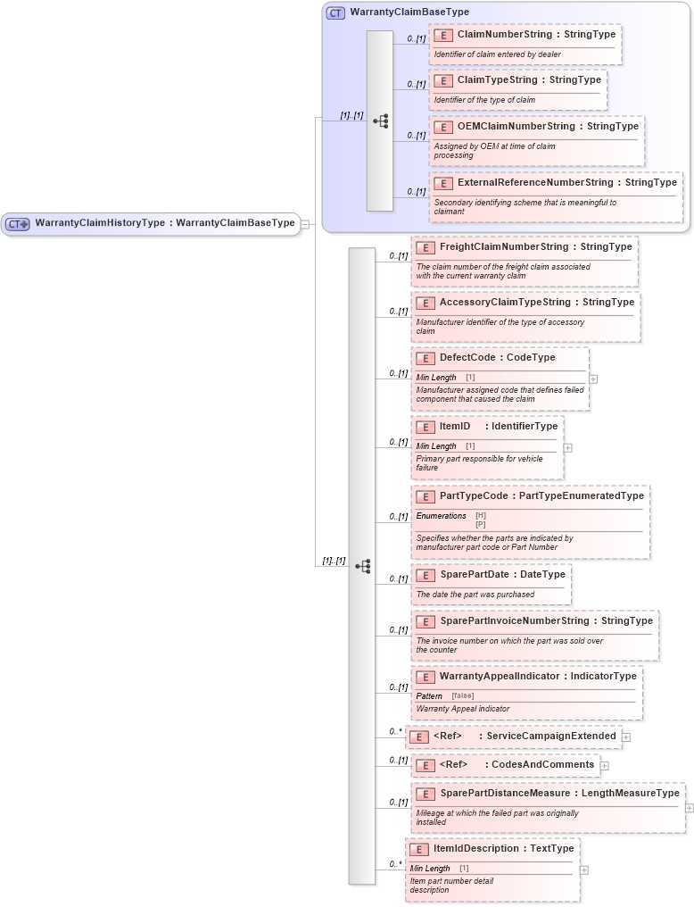
Drilldown into ItemIdDescription in schema components_xsd Drilldown into SparePartDistanceMeasure in schema components_xsd Drilldown into CodesAndComments in schema components_xsd Drilldown into ServiceCampaignExtended in schema components_xsd Drilldown into WarrantyAppealIndicator in schema components_xsd Drilldown into SparePartInvoiceNumberString in schema components_xsd Drilldown into SparePartDate in schema components_xsd Drilldown into PartTypeCode in schema components_xsd Drilldown into ItemID in schema components_xsd Drilldown into DefectCode in schema components_xsd Drilldown into AccessoryClaimTypeString in schema components_xsd Drilldown into FreightClaimNumberString in schema components_xsd Drilldown into ExternalReferenceNumberString in schema components_xsd Drilldown into OEMClaimNumberString in schema components_xsd Drilldown into ClaimTypeString in schema components_xsd Drilldown into ClaimNumberString in schema components_xsd Drilldown into WarrantyClaimBaseType in schema components_xsdXSD Diagram of WarrantyClaimHistoryType in schema components_xsd (Standards for Technology in Automotive Retail)
Collapse XSD Schema Code:
<xsd:complexType name="WarrantyClaimHistoryType">
    <xsd:complexContent>
        <xsd:extension base="WarrantyClaimBaseType">
            <xsd:sequence>
                <xsd:element minOccurs="0" name="FreightClaimNumberString" type="qdt:StringType">
                    <xsd:annotation>
                        <xsd:documentation>
                                The claim number of the freight claim associated
                                    with the current warranty claim
                            </xsd:documentation>
                    </xsd:annotation>
                </xsd:element>
                <xsd:element minOccurs="0" name="AccessoryClaimTypeString" type="qdt:StringType">
                    <xsd:annotation>
                        <xsd:documentation>
                                Manufacturer identifier of the type of accessory
                                    claim
                            </xsd:documentation>
                    </xsd:annotation>
                </xsd:element>
                <xsd:element minOccurs="0" name="DefectCode" type="udt:CodeType">
                    <xsd:annotation>
                        <xsd:documentation>
                                Manufacturer assigned code that defines failed
                                    component that caused the claim
                            </xsd:documentation>
                    </xsd:annotation>
                </xsd:element>
                <xsd:element minOccurs="0" name="ItemID" type="udt:IdentifierType">
                    <xsd:annotation>
                        <xsd:documentation>
                                Primary part responsible for vehicle
                                failure
                            </xsd:documentation>
                    </xsd:annotation>
                </xsd:element>
                <xsd:element minOccurs="0" name="PartTypeCode" type="scl:PartTypeEnumeratedType">
                    <xsd:annotation>
                        <xsd:documentation>
                                Specifies whether the parts are indicated by
                                    manufacturer part code or Part Number
                            </xsd:documentation>
                    </xsd:annotation>
                </xsd:element>
                <xsd:element minOccurs="0" name="SparePartDate" type="udt:DateType">
                    <xsd:annotation>
                        <xsd:documentation>
                                The date the part was purchased
                            </xsd:documentation>
                    </xsd:annotation>
                </xsd:element>
                <xsd:element minOccurs="0" name="SparePartInvoiceNumberString" type="qdt:StringType">
                    <xsd:annotation>
                        <xsd:documentation>
                                The invoice number on which the part was sold over
                                    the counter
                            </xsd:documentation>
                    </xsd:annotation>
                </xsd:element>
                <xsd:element minOccurs="0" name="WarrantyAppealIndicator" type="udt:IndicatorType">
                    <xsd:annotation>
                        <xsd:documentation>
                                Warranty Appeal indicator
                            </xsd:documentation>
                    </xsd:annotation>
                </xsd:element>
                <xsd:element maxOccurs="unbounded" minOccurs="0" ref="ServiceCampaignExtended">
                    <xsd:annotation>
                        <xsd:documentation>
                                Service Campaign information related to vehicle
                                    service
                            </xsd:documentation>
                    </xsd:annotation>
                </xsd:element>
                <xsd:element minOccurs="0" ref="CodesAndComments">
                    <xsd:annotation>
                        <xsd:documentation>
                                Codes and Comments related to vehicle
                                service
                            </xsd:documentation>
                    </xsd:annotation>
                </xsd:element>
                <xsd:element minOccurs="0" name="SparePartDistanceMeasure" type="sqdt:LengthMeasureType">
                    <xsd:annotation>
                        <xsd:documentation>
                                Mileage at which the failed part was originally
                                    installed
                            </xsd:documentation>
                    </xsd:annotation>
                </xsd:element>
                <xsd:element maxOccurs="unbounded" minOccurs="0" name="ItemIdDescription" type="udt:TextType">
                    <xsd:annotation>
                        <xsd:documentation source="http://www.starstandard.org/STAR/5">Item part number detail
                description</xsd:documentation>
                    </xsd:annotation>
                </xsd:element>
            </xsd:sequence>
        </xsd:extension>
    </xsd:complexContent>
</xsd:complexType>
Collapse Child Elements:
Name Type Min Occurs Max Occurs
ClaimNumberString star:ClaimNumberString 0 (1)
ClaimTypeString star:ClaimTypeString 0 (1)
OEMClaimNumberString star:OEMClaimNumberString 0 (1)
ExternalReferenceNumberString star:ExternalReferenceNumberString 0 (1)
FreightClaimNumberString star:FreightClaimNumberString 0 (1)
AccessoryClaimTypeString star:AccessoryClaimTypeString 0 (1)
DefectCode star:DefectCode 0 (1)
ItemID star:ItemID 0 (1)
PartTypeCode star:PartTypeCode 0 (1)
SparePartDate star:SparePartDate 0 (1)
SparePartInvoiceNumberString star:SparePartInvoiceNumberString 0 (1)
WarrantyAppealIndicator star:WarrantyAppealIndicator 0 (1)
ServiceCampaignExtended star:ServiceCampaignExtended 0 unbounded
CodesAndComments star:CodesAndComments 0 (1)
SparePartDistanceMeasure star:SparePartDistanceMeasure 0 (1)
ItemIdDescription star:ItemIdDescription 0 unbounded
Collapse Derivation Tree:
Collapse References:
star:WarrantyClaimstar:WarrantyClaimHistory, star:WarrantyClaimType,