Definition Type: Element
Name: item
Type: tRssItem
Containing Schema: rss-2_0_1-rev9.xsd
MinOccurs (1)
MaxOccurs unbounded
Abstract
Collapse XSD Schema Diagram:
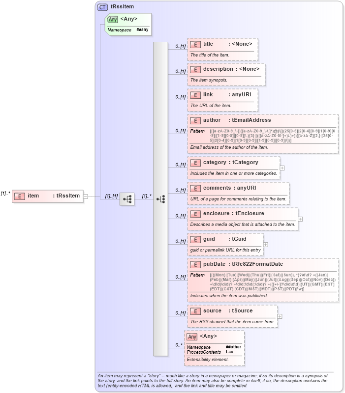
Drilldown into source in schema rss-2_0_1-rev9_xsd Drilldown into pubDate in schema rss-2_0_1-rev9_xsd Drilldown into guid in schema rss-2_0_1-rev9_xsd Drilldown into enclosure in schema rss-2_0_1-rev9_xsd Drilldown into comments in schema rss-2_0_1-rev9_xsd Drilldown into category in schema rss-2_0_1-rev9_xsd Drilldown into author in schema rss-2_0_1-rev9_xsd Drilldown into link in schema rss-2_0_1-rev9_xsd Drilldown into description in schema rss-2_0_1-rev9_xsd Drilldown into title in schema rss-2_0_1-rev9_xsd Drilldown into tRssItem in schema rss-2_0_1-rev9_xsdXSD Diagram of item in schema rss-2_0_1-rev9_xsd (Really Simple Syndication (RSS))
Collapse XSD Schema Code:
<xs:element name="item" type="tRssItem" maxOccurs="unbounded" />
Collapse Child Elements:
Name Type Min Occurs Max Occurs
title title 0 (1)
description description 0 (1)
link link 0 (1)
author author 0 (1)
category category 0 (1)
comments comments 0 (1)
enclosure enclosure 0 (1)
guid guid 0 (1)
pubDate pubDate 0 (1)
source source 0 (1)
<xs:any> Allowed namespace: '##other' 0 unbounded
Collapse Child Attributes:
Name Type Default Value Use
<anyAttribute> Allowed namespace: '##any'
Collapse Derivation Tree: