Definition Type: ComplexType
Name: message
Namespace: http://www.w3.org/1999/XSL/Transform
Containing Schema: xslt.xsd
Abstract
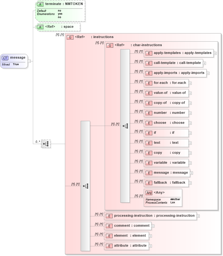
Collapse XSD Schema Diagram:
Drilldown into attribute in schema xslt_xsd Drilldown into element in schema xslt_xsd Drilldown into comment in schema xslt_xsd Drilldown into processing-instruction in schema xslt_xsd Drilldown into fallback in schema xslt_xsd Drilldown into message in schema xslt_xsd Drilldown into variable in schema xslt_xsd Drilldown into copy in schema xslt_xsd Drilldown into text in schema xslt_xsd Drilldown into if in schema xslt_xsd Drilldown into choose in schema xslt_xsd Drilldown into number in schema xslt_xsd Drilldown into copy-of in schema xslt_xsd Drilldown into value-of in schema xslt_xsd Drilldown into for-each in schema xslt_xsd Drilldown into apply-imports in schema xslt_xsd Drilldown into call-template in schema xslt_xsd Drilldown into apply-templates in schema xslt_xsd Drilldown into char-instructions in schema xslt_xsd Drilldown into instructions in schema xslt_xsd Drilldown into space in schema xml_xsd Drilldown into terminate in schema xslt_xsdXSD Diagram of message in schema xslt_xsd (XSL Transformations)
Collapse XSD Schema Code:
<xs:complexType name="message" mixed="true">
    <xs:choice minOccurs="0" maxOccurs="unbounded">
        <xs:group ref="instructions" />
    </xs:choice>
    <xs:attribute default="no" name="terminate">
        <xs:simpleType>
            <xs:restriction base="xs:NMTOKEN">
                <xs:enumeration value="yes" />
                <xs:enumeration value="no" />
            </xs:restriction>
        </xs:simpleType>
    </xs:attribute>
    <xs:attribute ref="xml:space" />
</xs:complexType>
Collapse Child Elements:
Name Type Min Occurs Max Occurs
apply-templates xsl:apply-templates (1) (1)
call-template xsl:call-template (1) (1)
apply-imports xsl:apply-imports (1) (1)
for-each xsl:for-each (1) (1)
value-of xsl:value-of (1) (1)
copy-of xsl:copy-of (1) (1)
number xsl:number (1) (1)
choose xsl:choose (1) (1)
if xsl:if (1) (1)
text xsl:text (1) (1)
copy xsl:copy (1) (1)
variable xsl:variable (1) (1)
message xsl:message (1) (1)
fallback xsl:fallback (1) (1)
processing-instruction xsl:processing-instruction (1) (1)
comment xsl:comment (1) (1)
element xsl:element (1) (1)
attribute xsl:attribute (1) (1)
<xs:any> Allowed namespace: '##other' (1) (1)
<xs:group> xsl:instructions (1) (1)
<xs:group> xsl:char-instructions (1) (1)
Collapse Child Attributes:
Name Type Default Value Use
terminate xsl:terminate no (Optional)
space nsA:space (Optional)
Collapse Derivation Tree:
Collapse References:
xsl:message