Definition Type: Element
Name: transform
Namespace: http://www.w3.org/1999/XSL/Transform
Type: xsl:transform
Containing Schema: xslt.xsd
Abstract
Collapse XSD Schema Diagram:
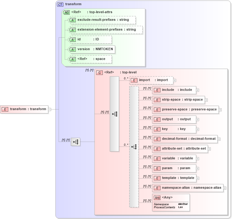
Drilldown into namespace-alias in schema xslt_xsd Drilldown into template in schema xslt_xsd Drilldown into param in schema xslt_xsd Drilldown into variable in schema xslt_xsd Drilldown into attribute-set in schema xslt_xsd Drilldown into decimal-format in schema xslt_xsd Drilldown into key in schema xslt_xsd Drilldown into output in schema xslt_xsd Drilldown into preserve-space in schema xslt_xsd Drilldown into strip-space in schema xslt_xsd Drilldown into include in schema xslt_xsd Drilldown into import in schema xslt_xsd Drilldown into top-level in schema xslt_xsd Drilldown into space in schema xml_xsd Drilldown into version in schema xslt_xsd Drilldown into id in schema xslt_xsd Drilldown into extension-element-prefixes in schema xslt_xsd Drilldown into exclude-result-prefixes in schema xslt_xsd Drilldown into top-level-attrs in schema xslt_xsd Drilldown into transform in schema xslt_xsdXSD Diagram of transform in schema xslt_xsd (XSL Transformations)
Collapse XSD Schema Code:
<xs:element name="transform" type="transform" />
Collapse Child Elements:
Name Type Min Occurs Max Occurs
import xsl:import 0 unbounded
include xsl:include (1) (1)
strip-space xsl:strip-space (1) (1)
preserve-space xsl:preserve-space (1) (1)
output xsl:output (1) (1)
key xsl:key (1) (1)
decimal-format xsl:decimal-format (1) (1)
attribute-set xsl:attribute-set (1) (1)
variable xsl:variable (1) (1)
param xsl:param (1) (1)
template xsl:template (1) (1)
namespace-alias xsl:namespace-alias (1) (1)
<xs:any> Allowed namespace: '##other' (1) (1)
<xs:group> xsl:top-level (1) (1)
Collapse Child Attributes:
Name Type Default Value Use
exclude-result-prefixes xsl:exclude-result-prefixes (Optional)
extension-element-prefixes xsl:extension-element-prefixes (Optional)
id xsl:id (Optional)
version xsl:version Required
space nsA:space (Optional)
Collapse Derivation Tree: