Definition Type: Element
Name: AirSportsExp
Namespace: http://ACORD.org/Standards/Life/2
Type: nsA:AirSportsExp_Type
Containing Schema: XMLife2.20.01.xsd
Abstract
Collapse XSD Schema Diagram:
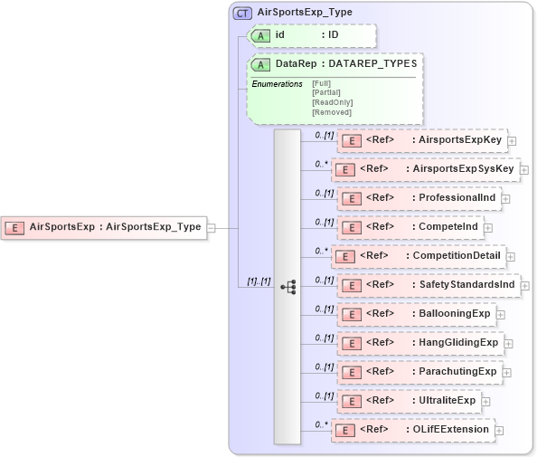
Drilldown into OLifEExtension in schema xlifebase2_20_01_xsd Drilldown into UltraliteExp in schema xmlife2_20_01_xsd Drilldown into ParachutingExp in schema xmlife2_20_01_xsd Drilldown into HangGlidingExp in schema xmlife2_20_01_xsd Drilldown into BallooningExp in schema xmlife2_20_01_xsd Drilldown into SafetyStandardsInd in schema xmlife2_20_01_xsd Drilldown into CompetitionDetail in schema xmlife2_20_01_xsd Drilldown into CompeteInd in schema xmlife2_20_01_xsd Drilldown into ProfessionalInd in schema xmlife2_20_01_xsd Drilldown into AirsportsExpSysKey in schema xmlife2_20_01_xsd Drilldown into AirsportsExpKey in schema xmlife2_20_01_xsd Drilldown into DataRep in schema xmlife2_20_01_xsd Drilldown into id in schema xmlife2_20_01_xsd Drilldown into AirSportsExp_Type in schema xmlife2_20_01_xsdXSD Diagram of AirSportsExp in schema xmlife2_20_01_xsd (Acord - Life, Annuity & Health Standards Program)
Collapse XSD Schema Code:
<xsd:element name="AirSportsExp" type="AirSportsExp_Type" />
Collapse Child Elements:
Name Type Min Occurs Max Occurs
AirsportsExpKey nsA:AirsportsExpKey 0 (1)
AirsportsExpSysKey nsA:AirsportsExpSysKey 0 unbounded
ProfessionalInd nsA:ProfessionalInd 0 (1)
CompeteInd nsA:CompeteInd 0 (1)
CompetitionDetail nsA:CompetitionDetail 0 unbounded
SafetyStandardsInd nsA:SafetyStandardsInd 0 (1)
BallooningExp nsA:BallooningExp 0 (1)
HangGlidingExp nsA:HangGlidingExp 0 (1)
ParachutingExp nsA:ParachutingExp 0 (1)
UltraliteExp nsA:UltraliteExp 0 (1)
OLifEExtension nsA:OLifEExtension 0 unbounded
Collapse Child Attributes:
Name Type Default Value Use
id nsA:id (Optional)
DataRep nsA:DataRep (Optional)
Collapse Derivation Tree: