Definition Type: Element
Name: BenefitLimit
Namespace: http://ACORD.org/Standards/Life/2
Type: nsA:BenefitLimit_Type
Containing Schema: XMLife2.20.01.xsd
Abstract
Collapse XSD Schema Diagram:
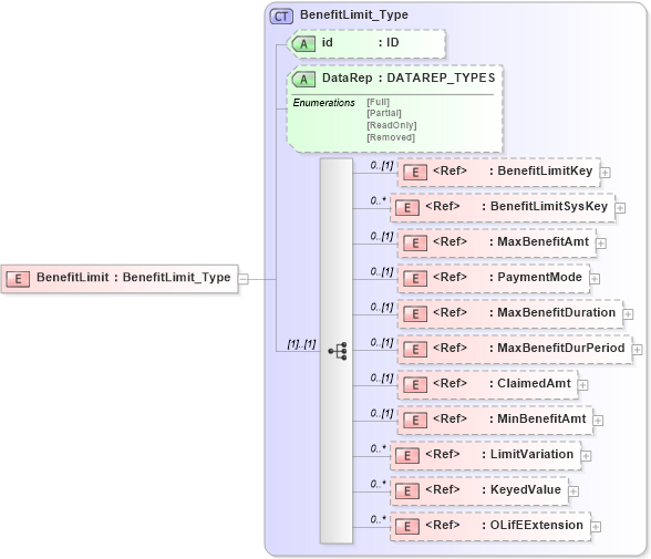
Drilldown into OLifEExtension in schema xlifebase2_20_01_xsd Drilldown into KeyedValue in schema xlifebase2_20_01_xsd Drilldown into LimitVariation in schema xmlife2_20_01_xsd Drilldown into MinBenefitAmt in schema xmlife2_20_01_xsd Drilldown into ClaimedAmt in schema xmlife2_20_01_xsd Drilldown into MaxBenefitDurPeriod in schema xmlife2_20_01_xsd Drilldown into MaxBenefitDuration in schema xmlife2_20_01_xsd Drilldown into PaymentMode in schema xmlife2_20_01_xsd Drilldown into MaxBenefitAmt in schema xmlife2_20_01_xsd Drilldown into BenefitLimitSysKey in schema xmlife2_20_01_xsd Drilldown into BenefitLimitKey in schema xmlife2_20_01_xsd Drilldown into DataRep in schema xmlife2_20_01_xsd Drilldown into id in schema xmlife2_20_01_xsd Drilldown into BenefitLimit_Type in schema xmlife2_20_01_xsdXSD Diagram of BenefitLimit in schema xmlife2_20_01_xsd (Acord - Life, Annuity & Health Standards Program)
Collapse XSD Schema Code:
<xsd:element name="BenefitLimit" type="BenefitLimit_Type" />
Collapse Child Elements:
Name Type Min Occurs Max Occurs
BenefitLimitKey nsA:BenefitLimitKey 0 (1)
BenefitLimitSysKey nsA:BenefitLimitSysKey 0 unbounded
MaxBenefitAmt nsA:MaxBenefitAmt 0 (1)
PaymentMode nsA:PaymentMode 0 (1)
MaxBenefitDuration nsA:MaxBenefitDuration 0 (1)
MaxBenefitDurPeriod nsA:MaxBenefitDurPeriod 0 (1)
ClaimedAmt nsA:ClaimedAmt 0 (1)
MinBenefitAmt nsA:MinBenefitAmt 0 (1)
LimitVariation nsA:LimitVariation 0 unbounded
KeyedValue nsA:KeyedValue 0 unbounded
OLifEExtension nsA:OLifEExtension 0 unbounded
Collapse Child Attributes:
Name Type Default Value Use
id nsA:id (Optional)
DataRep nsA:DataRep (Optional)
Collapse Derivation Tree: