Definition Type: Element
Name: Breakpoint
Namespace: http://ACORD.org/Standards/Life/2
Type: nsA:Breakpoint_Type
Containing Schema: XMLife2.20.01.xsd
Abstract
Collapse XSD Schema Diagram:
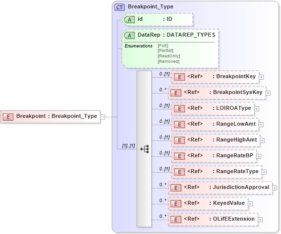
Drilldown into OLifEExtension in schema xlifebase2_20_01_xsd Drilldown into KeyedValue in schema xlifebase2_20_01_xsd Drilldown into JurisdictionApproval in schema xlifebase2_20_01_xsd Drilldown into RangeRateType in schema xmlife2_20_01_xsd Drilldown into RangeRateBP in schema xmlife2_20_01_xsd Drilldown into RangeHighAmt in schema xmlife2_20_01_xsd Drilldown into RangeLowAmt in schema xmlife2_20_01_xsd Drilldown into LOIROAType in schema xmlife2_20_01_xsd Drilldown into BreakpointSysKey in schema xmlife2_20_01_xsd Drilldown into BreakpointKey in schema xmlife2_20_01_xsd Drilldown into DataRep in schema xmlife2_20_01_xsd Drilldown into id in schema xmlife2_20_01_xsd Drilldown into Breakpoint_Type in schema xmlife2_20_01_xsdXSD Diagram of Breakpoint in schema xmlife2_20_01_xsd (Acord - Life, Annuity & Health Standards Program)
Collapse XSD Schema Code:
<xsd:element name="Breakpoint" type="Breakpoint_Type" />
Collapse Child Elements:
Name Type Min Occurs Max Occurs
BreakpointKey nsA:BreakpointKey 0 (1)
BreakpointSysKey nsA:BreakpointSysKey 0 unbounded
LOIROAType nsA:LOIROAType 0 (1)
RangeLowAmt nsA:RangeLowAmt 0 (1)
RangeHighAmt nsA:RangeHighAmt 0 (1)
RangeRateBP nsA:RangeRateBP 0 (1)
RangeRateType nsA:RangeRateType 0 (1)
JurisdictionApproval nsA:JurisdictionApproval 0 unbounded
KeyedValue nsA:KeyedValue 0 unbounded
OLifEExtension nsA:OLifEExtension 0 unbounded
Collapse Child Attributes:
Name Type Default Value Use
id nsA:id (Optional)
DataRep nsA:DataRep (Optional)
Collapse Derivation Tree: