Definition Type: Element
Name: Carrier
Namespace: http://ACORD.org/Standards/Life/2
Type: nsA:Carrier_Type
Containing Schema: XMLife2.20.01.xsd
Abstract
Collapse XSD Schema Diagram:
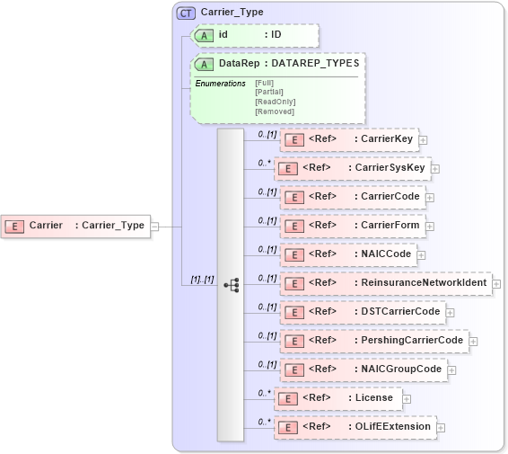
Drilldown into OLifEExtension in schema xlifebase2_20_01_xsd Drilldown into License in schema xmlife2_20_01_xsd Drilldown into NAICGroupCode in schema xmlife2_20_01_xsd Drilldown into PershingCarrierCode in schema xmlife2_20_01_xsd Drilldown into DSTCarrierCode in schema xmlife2_20_01_xsd Drilldown into ReinsuranceNetworkIdent in schema xmlife2_20_01_xsd Drilldown into NAICCode in schema xmlife2_20_01_xsd Drilldown into CarrierForm in schema xmlife2_20_01_xsd Drilldown into CarrierCode in schema xmlife2_20_01_xsd Drilldown into CarrierSysKey in schema xmlife2_20_01_xsd Drilldown into CarrierKey in schema xmlife2_20_01_xsd Drilldown into DataRep in schema xmlife2_20_01_xsd Drilldown into id in schema xmlife2_20_01_xsd Drilldown into Carrier_Type in schema xmlife2_20_01_xsdXSD Diagram of Carrier in schema xmlife2_20_01_xsd (Acord - Life, Annuity & Health Standards Program)
Collapse XSD Schema Code:
<xsd:element name="Carrier" type="Carrier_Type" />
Collapse Child Elements:
Name Type Min Occurs Max Occurs
CarrierKey nsA:CarrierKey 0 (1)
CarrierSysKey nsA:CarrierSysKey 0 unbounded
CarrierCode nsA:CarrierCode 0 (1)
CarrierForm nsA:CarrierForm 0 (1)
NAICCode nsA:NAICCode 0 (1)
ReinsuranceNetworkIdent nsA:ReinsuranceNetworkIdent 0 (1)
DSTCarrierCode nsA:DSTCarrierCode 0 (1)
PershingCarrierCode nsA:PershingCarrierCode 0 (1)
NAICGroupCode nsA:NAICGroupCode 0 (1)
License nsA:License 0 unbounded
OLifEExtension nsA:OLifEExtension 0 unbounded
Collapse Child Attributes:
Name Type Default Value Use
id nsA:id (Optional)
DataRep nsA:DataRep (Optional)
Collapse Derivation Tree: