Definition Type: Element
Name: ComplexContentDescriptor
Namespace: http://ACORD.org/Standards/Life/2
Type: nsA:ComplexContentDescriptor_Type
Containing Schema: XTbML2.20.01.xsd
Abstract
Collapse XSD Schema Diagram:
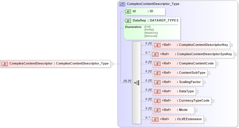
Drilldown into OLifEExtension in schema xlifebase2_20_01_xsd Drilldown into Mode in schema xlifebase2_20_01_xsd Drilldown into CurrencyTypeCode in schema xlifebase2_20_01_xsd Drilldown into DataType in schema xtbml2_20_01_xsd Drilldown into ScalingFactor in schema xtbml2_20_01_xsd Drilldown into ContentSubType in schema xlifebase2_20_01_xsd Drilldown into ComplexContentCode in schema xlifebase2_20_01_xsd Drilldown into ComplexContentDescriptorSysKey in schema xtbml2_20_01_xsd Drilldown into ComplexContentDescriptorKey in schema xtbml2_20_01_xsd Drilldown into DataRep in schema xtbml2_20_01_xsd Drilldown into id in schema xtbml2_20_01_xsd Drilldown into ComplexContentDescriptor_Type in schema xtbml2_20_01_xsdXSD Diagram of ComplexContentDescriptor in schema xtbml2_20_01_xsd (Acord - Life, Annuity & Health Standards Program)
Collapse XSD Schema Code:
<xsd:element name="ComplexContentDescriptor" type="ComplexContentDescriptor_Type" />
Collapse Child Elements:
Name Type Min Occurs Max Occurs
ComplexContentDescriptorKey nsA:ComplexContentDescriptorKey 0 (1)
ComplexContentDescriptorSysKey nsA:ComplexContentDescriptorSysKey 0 unbounded
ComplexContentCode nsA:ComplexContentCode 0 (1)
ContentSubType nsA:ContentSubType 0 (1)
ScalingFactor nsA:ScalingFactor 0 (1)
DataType nsA:DataType 0 (1)
CurrencyTypeCode nsA:CurrencyTypeCode 0 (1)
Mode nsA:Mode 0 (1)
OLifEExtension nsA:OLifEExtension 0 unbounded
Collapse Child Attributes:
Name Type Default Value Use
id nsA:id (Optional)
DataRep nsA:DataRep (Optional)
Collapse Derivation Tree: