Definition Type: Element
Name: DeathBenefitOptionInfo
Namespace: http://ACORD.org/Standards/Life/2
Type: nsA:DeathBenefitOptionInfo_Type
Containing Schema: XMLife2.20.01.xsd
Abstract
Collapse XSD Schema Diagram:
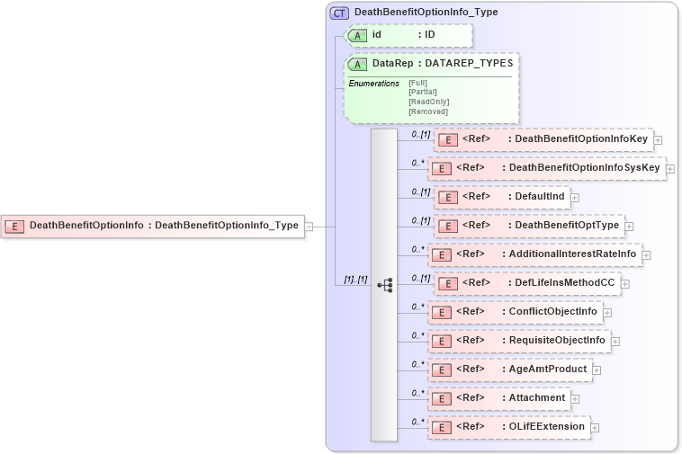
Drilldown into OLifEExtension in schema xlifebase2_20_01_xsd Drilldown into Attachment in schema xmlife2_20_01_xsd Drilldown into AgeAmtProduct in schema xmlife2_20_01_xsd Drilldown into RequisiteObjectInfo in schema xmlife2_20_01_xsd Drilldown into ConflictObjectInfo in schema xmlife2_20_01_xsd Drilldown into DefLifeInsMethodCC in schema xmlife2_20_01_xsd Drilldown into AdditionalInterestRateInfo in schema xmlife2_20_01_xsd Drilldown into DeathBenefitOptType in schema xmlife2_20_01_xsd Drilldown into DefaultInd in schema xmlife2_20_01_xsd Drilldown into DeathBenefitOptionInfoSysKey in schema xmlife2_20_01_xsd Drilldown into DeathBenefitOptionInfoKey in schema xmlife2_20_01_xsd Drilldown into DataRep in schema xmlife2_20_01_xsd Drilldown into id in schema xmlife2_20_01_xsd Drilldown into DeathBenefitOptionInfo_Type in schema xmlife2_20_01_xsdXSD Diagram of DeathBenefitOptionInfo in schema xmlife2_20_01_xsd (Acord - Life, Annuity & Health Standards Program)
Collapse XSD Schema Code:
<xsd:element name="DeathBenefitOptionInfo" type="DeathBenefitOptionInfo_Type" />
Collapse Child Elements:
Name Type Min Occurs Max Occurs
DeathBenefitOptionInfoKey nsA:DeathBenefitOptionInfoKey 0 (1)
DeathBenefitOptionInfoSysKey nsA:DeathBenefitOptionInfoSysKey 0 unbounded
DefaultInd nsA:DefaultInd 0 (1)
DeathBenefitOptType nsA:DeathBenefitOptType 0 (1)
AdditionalInterestRateInfo nsA:AdditionalInterestRateInfo 0 unbounded
DefLifeInsMethodCC nsA:DefLifeInsMethodCC 0 (1)
ConflictObjectInfo nsA:ConflictObjectInfo 0 unbounded
RequisiteObjectInfo nsA:RequisiteObjectInfo 0 unbounded
AgeAmtProduct nsA:AgeAmtProduct 0 unbounded
Attachment nsA:Attachment 0 unbounded
OLifEExtension nsA:OLifEExtension 0 unbounded
Collapse Child Attributes:
Name Type Default Value Use
id nsA:id (Optional)
DataRep nsA:DataRep (Optional)
Collapse Derivation Tree: