Definition Type: Element
Name: DivePurpose
Namespace: http://ACORD.org/Standards/Life/2
Type: nsA:DivePurpose_Type
Containing Schema: XMLife2.20.01.xsd
Abstract
Collapse XSD Schema Diagram:
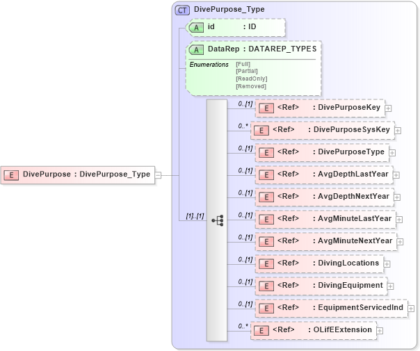
Drilldown into OLifEExtension in schema xlifebase2_20_01_xsd Drilldown into EquipmentServicedInd in schema xmlife2_20_01_xsd Drilldown into DivingEquipment in schema xmlife2_20_01_xsd Drilldown into DivingLocations in schema xmlife2_20_01_xsd Drilldown into AvgMinuteNextYear in schema xmlife2_20_01_xsd Drilldown into AvgMinuteLastYear in schema xmlife2_20_01_xsd Drilldown into AvgDepthNextYear in schema xmlife2_20_01_xsd Drilldown into AvgDepthLastYear in schema xmlife2_20_01_xsd Drilldown into DivePurposeType in schema xmlife2_20_01_xsd Drilldown into DivePurposeSysKey in schema xmlife2_20_01_xsd Drilldown into DivePurposeKey in schema xmlife2_20_01_xsd Drilldown into DataRep in schema xmlife2_20_01_xsd Drilldown into id in schema xmlife2_20_01_xsd Drilldown into DivePurpose_Type in schema xmlife2_20_01_xsdXSD Diagram of DivePurpose in schema xmlife2_20_01_xsd (Acord - Life, Annuity & Health Standards Program)
Collapse XSD Schema Code:
<xsd:element name="DivePurpose" type="DivePurpose_Type" />
Collapse Child Elements:
Name Type Min Occurs Max Occurs
DivePurposeKey nsA:DivePurposeKey 0 (1)
DivePurposeSysKey nsA:DivePurposeSysKey 0 unbounded
DivePurposeType nsA:DivePurposeType 0 (1)
AvgDepthLastYear nsA:AvgDepthLastYear 0 (1)
AvgDepthNextYear nsA:AvgDepthNextYear 0 (1)
AvgMinuteLastYear nsA:AvgMinuteLastYear 0 (1)
AvgMinuteNextYear nsA:AvgMinuteNextYear 0 (1)
DivingLocations nsA:DivingLocations 0 (1)
DivingEquipment nsA:DivingEquipment 0 (1)
EquipmentServicedInd nsA:EquipmentServicedInd 0 (1)
OLifEExtension nsA:OLifEExtension 0 unbounded
Collapse Child Attributes:
Name Type Default Value Use
id nsA:id (Optional)
DataRep nsA:DataRep (Optional)
Collapse Derivation Tree: