Definition Type: Element
Name: Dividend
Namespace: http://ACORD.org/Standards/Life/2
Type: nsA:Dividend_Type
Containing Schema: XMLife2.20.01.xsd
Abstract
Collapse XSD Schema Diagram:
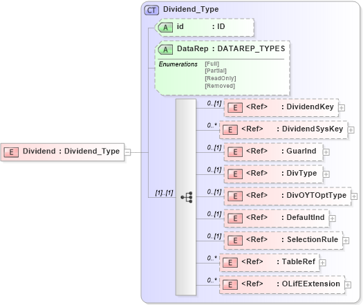
Drilldown into OLifEExtension in schema xlifebase2_20_01_xsd Drilldown into TableRef in schema xlifebase2_20_01_xsd Drilldown into SelectionRule in schema xmlife2_20_01_xsd Drilldown into DefaultInd in schema xmlife2_20_01_xsd Drilldown into DivOYTOptType in schema xmlife2_20_01_xsd Drilldown into DivType in schema xmlife2_20_01_xsd Drilldown into GuarInd in schema xmlife2_20_01_xsd Drilldown into DividendSysKey in schema xmlife2_20_01_xsd Drilldown into DividendKey in schema xmlife2_20_01_xsd Drilldown into DataRep in schema xmlife2_20_01_xsd Drilldown into id in schema xmlife2_20_01_xsd Drilldown into Dividend_Type in schema xmlife2_20_01_xsdXSD Diagram of Dividend in schema xmlife2_20_01_xsd (Acord - Life, Annuity & Health Standards Program)
Collapse XSD Schema Code:
<xsd:element name="Dividend" type="Dividend_Type" />
Collapse Child Elements:
Name Type Min Occurs Max Occurs
DividendKey nsA:DividendKey 0 (1)
DividendSysKey nsA:DividendSysKey 0 unbounded
GuarInd nsA:GuarInd 0 (1)
DivType nsA:DivType 0 (1)
DivOYTOptType nsA:DivOYTOptType 0 (1)
DefaultInd nsA:DefaultInd 0 (1)
SelectionRule nsA:SelectionRule 0 (1)
TableRef nsA:TableRef 0 unbounded
OLifEExtension nsA:OLifEExtension 0 unbounded
Collapse Child Attributes:
Name Type Default Value Use
id nsA:id (Optional)
DataRep nsA:DataRep (Optional)
Collapse Derivation Tree: