Definition Type: Element
Name: FeatureTransactionProduct
Namespace: http://ACORD.org/Standards/Life/2
Type: nsA:FeatureTransactionProduct_Type
Containing Schema: XMLife2.20.01.xsd
Abstract
Collapse XSD Schema Diagram:
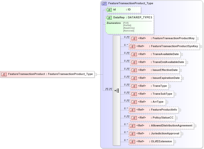
Drilldown into OLifEExtension in schema xlifebase2_20_01_xsd Drilldown into JurisdictionApproval in schema xlifebase2_20_01_xsd Drilldown into AllowedDistributionAgreement in schema xmlife2_20_01_xsd Drilldown into PolicyStatusCC in schema xmlife2_20_01_xsd Drilldown into FeatureProductInfo in schema xmlife2_20_01_xsd Drilldown into ArrType in schema xmlife2_20_01_xsd Drilldown into TransSubType in schema xlifebase2_20_01_xsd Drilldown into TransType in schema xmlife2_20_01_xsd Drilldown into IssueExpirationDate in schema xmlife2_20_01_xsd Drilldown into IssueEffectiveDate in schema xmlife2_20_01_xsd Drilldown into TransEndAvailableDate in schema xmlife2_20_01_xsd Drilldown into TransAvailableDate in schema xmlife2_20_01_xsd Drilldown into FeatureTransactionProductSysKey in schema xmlife2_20_01_xsd Drilldown into FeatureTransactionProductKey in schema xmlife2_20_01_xsd Drilldown into DataRep in schema xmlife2_20_01_xsd Drilldown into id in schema xmlife2_20_01_xsd Drilldown into FeatureTransactionProduct_Type in schema xmlife2_20_01_xsdXSD Diagram of FeatureTransactionProduct in schema xmlife2_20_01_xsd (Acord - Life, Annuity & Health Standards Program)
Collapse XSD Schema Code:
<xsd:element name="FeatureTransactionProduct" type="FeatureTransactionProduct_Type" />
Collapse Child Elements:
Name Type Min Occurs Max Occurs
FeatureTransactionProductKey nsA:FeatureTransactionProductKey 0 (1)
FeatureTransactionProductSysKey nsA:FeatureTransactionProductSysKey 0 unbounded
TransAvailableDate nsA:TransAvailableDate 0 (1)
TransEndAvailableDate nsA:TransEndAvailableDate 0 (1)
IssueEffectiveDate nsA:IssueEffectiveDate 0 (1)
IssueExpirationDate nsA:IssueExpirationDate 0 (1)
TransType nsA:TransType 0 (1)
TransSubType nsA:TransSubType 0 (1)
ArrType nsA:ArrType 0 (1)
FeatureProductInfo nsA:FeatureProductInfo 0 unbounded
PolicyStatusCC nsA:PolicyStatusCC 0 (1)
AllowedDistributionAgreement nsA:AllowedDistributionAgreement 0 unbounded
JurisdictionApproval nsA:JurisdictionApproval 0 unbounded
OLifEExtension nsA:OLifEExtension 0 unbounded
Collapse Child Attributes:
Name Type Default Value Use
id nsA:id (Optional)
DataRep nsA:DataRep (Optional)
Collapse Derivation Tree: