Definition Type: Element
Name: FundingSourceMethodsAllowed
Namespace: http://ACORD.org/Standards/Life/2
Type: nsA:FundingSourceMethodsAllowed_Type
Containing Schema: XMLife2.20.01.xsd
Abstract
Collapse XSD Schema Diagram:
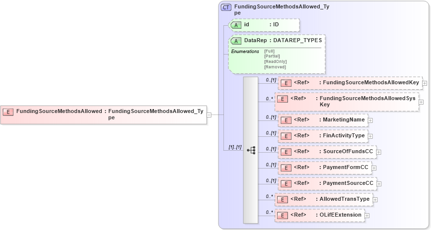
Drilldown into OLifEExtension in schema xlifebase2_20_01_xsd Drilldown into AllowedTransType in schema xmlife2_20_01_xsd Drilldown into PaymentSourceCC in schema xmlife2_20_01_xsd Drilldown into PaymentFormCC in schema xmlife2_20_01_xsd Drilldown into SourceOfFundsCC in schema xmlife2_20_01_xsd Drilldown into FinActivityType in schema xmlife2_20_01_xsd Drilldown into MarketingName in schema xmlife2_20_01_xsd Drilldown into FundingSourceMethodsAllowedSysKey in schema xmlife2_20_01_xsd Drilldown into FundingSourceMethodsAllowedKey in schema xmlife2_20_01_xsd Drilldown into DataRep in schema xmlife2_20_01_xsd Drilldown into id in schema xmlife2_20_01_xsd Drilldown into FundingSourceMethodsAllowed_Type in schema xmlife2_20_01_xsdXSD Diagram of FundingSourceMethodsAllowed in schema xmlife2_20_01_xsd (Acord - Life, Annuity & Health Standards Program)
Collapse XSD Schema Code:
<xsd:element name="FundingSourceMethodsAllowed" type="FundingSourceMethodsAllowed_Type" />
Collapse Child Elements:
Name Type Min Occurs Max Occurs
FundingSourceMethodsAllowedKey nsA:FundingSourceMethodsAllowedKey 0 (1)
FundingSourceMethodsAllowedSysKey nsA:FundingSourceMethodsAllowedSysKey 0 unbounded
MarketingName nsA:MarketingName 0 (1)
FinActivityType nsA:FinActivityType 0 (1)
SourceOfFundsCC nsA:SourceOfFundsCC 0 (1)
PaymentFormCC nsA:PaymentFormCC 0 (1)
PaymentSourceCC nsA:PaymentSourceCC 0 (1)
AllowedTransType nsA:AllowedTransType 0 unbounded
OLifEExtension nsA:OLifEExtension 0 unbounded
Collapse Child Attributes:
Name Type Default Value Use
id nsA:id (Optional)
DataRep nsA:DataRep (Optional)
Collapse Derivation Tree: