Definition Type: Element
Name: Identification
Namespace: http://ACORD.org/Standards/Life/2
Type: nsA:Identification_Type
Containing Schema: XMLife2.20.01.xsd
Abstract
Collapse XSD Schema Diagram:
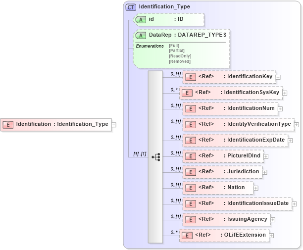
Drilldown into OLifEExtension in schema xlifebase2_20_01_xsd Drilldown into IssuingAgency in schema xmlife2_20_01_xsd Drilldown into IdentificationIssueDate in schema xmlife2_20_01_xsd Drilldown into Nation in schema xlifebase2_20_01_xsd Drilldown into Jurisdiction in schema xlifebase2_20_01_xsd Drilldown into PictureIDInd in schema xmlife2_20_01_xsd Drilldown into IdentificationExpDate in schema xmlife2_20_01_xsd Drilldown into IdentityVerificationType in schema xmlife2_20_01_xsd Drilldown into IdentificationNum in schema xmlife2_20_01_xsd Drilldown into IdentificationSysKey in schema xmlife2_20_01_xsd Drilldown into IdentificationKey in schema xmlife2_20_01_xsd Drilldown into DataRep in schema xmlife2_20_01_xsd Drilldown into id in schema xmlife2_20_01_xsd Drilldown into Identification_Type in schema xmlife2_20_01_xsdXSD Diagram of Identification in schema xmlife2_20_01_xsd (Acord - Life, Annuity & Health Standards Program)
Collapse XSD Schema Code:
<xsd:element name="Identification" type="Identification_Type" />
Collapse Child Elements:
Name Type Min Occurs Max Occurs
IdentificationKey nsA:IdentificationKey 0 (1)
IdentificationSysKey nsA:IdentificationSysKey 0 unbounded
IdentificationNum nsA:IdentificationNum 0 (1)
IdentityVerificationType nsA:IdentityVerificationType 0 (1)
IdentificationExpDate nsA:IdentificationExpDate 0 (1)
PictureIDInd nsA:PictureIDInd 0 (1)
Jurisdiction nsA:Jurisdiction 0 (1)
Nation nsA:Nation 0 (1)
IdentificationIssueDate nsA:IdentificationIssueDate 0 (1)
IssuingAgency nsA:IssuingAgency 0 (1)
OLifEExtension nsA:OLifEExtension 0 unbounded
Collapse Child Attributes:
Name Type Default Value Use
id nsA:id (Optional)
DataRep nsA:DataRep (Optional)
Collapse Derivation Tree: