Definition Type: Element
Name: IllustrationTxn
Namespace: http://ACORD.org/Standards/Life/2
Type: nsA:IllustrationTxn_Type
Containing Schema: TXLife2.20.01.xsd
Abstract
Collapse XSD Schema Diagram:
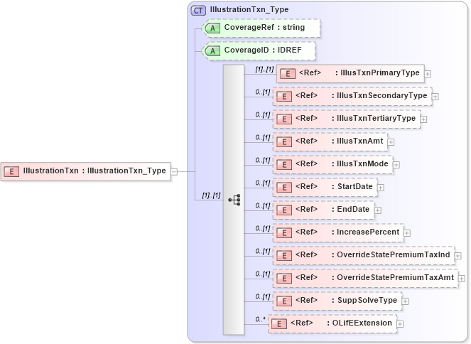
Drilldown into OLifEExtension in schema xlifebase2_20_01_xsd Drilldown into SuppSolveType in schema txlife2_20_01_xsd Drilldown into OverrideStatePremiumTaxAmt in schema txlife2_20_01_xsd Drilldown into OverrideStatePremiumTaxInd in schema txlife2_20_01_xsd Drilldown into IncreasePercent in schema txlife2_20_01_xsd Drilldown into EndDate in schema xlifebase2_20_01_xsd Drilldown into StartDate in schema xlifebase2_20_01_xsd Drilldown into IllusTxnMode in schema txlife2_20_01_xsd Drilldown into IllusTxnAmt in schema txlife2_20_01_xsd Drilldown into IllusTxnTertiaryType in schema txlife2_20_01_xsd Drilldown into IllusTxnSecondaryType in schema txlife2_20_01_xsd Drilldown into IllusTxnPrimaryType in schema txlife2_20_01_xsd Drilldown into CoverageID in schema txlife2_20_01_xsd Drilldown into CoverageRef in schema txlife2_20_01_xsd Drilldown into IllustrationTxn_Type in schema txlife2_20_01_xsdXSD Diagram of IllustrationTxn in schema txlife2_20_01_xsd (Acord - Life, Annuity & Health Standards Program)
Collapse XSD Schema Code:
<xsd:element name="IllustrationTxn" type="IllustrationTxn_Type" />
Collapse Child Elements:
Name Type Min Occurs Max Occurs
IllusTxnPrimaryType nsA:IllusTxnPrimaryType (1) (1)
IllusTxnSecondaryType nsA:IllusTxnSecondaryType 0 (1)
IllusTxnTertiaryType nsA:IllusTxnTertiaryType 0 (1)
IllusTxnAmt nsA:IllusTxnAmt 0 (1)
IllusTxnMode nsA:IllusTxnMode 0 (1)
StartDate nsA:StartDate 0 (1)
EndDate nsA:EndDate 0 (1)
IncreasePercent nsA:IncreasePercent 0 (1)
OverrideStatePremiumTaxInd nsA:OverrideStatePremiumTaxInd 0 (1)
OverrideStatePremiumTaxAmt nsA:OverrideStatePremiumTaxAmt 0 (1)
SuppSolveType nsA:SuppSolveType 0 (1)
OLifEExtension nsA:OLifEExtension 0 unbounded
Collapse Child Attributes:
Name Type Default Value Use
CoverageRef nsA:CoverageRef (Optional)
CoverageID nsA:CoverageID (Optional)
Collapse Derivation Tree: