Definition Type: Element
Name: Intent
Namespace: http://ACORD.org/Standards/Life/2
Type: nsA:Intent_Type
Containing Schema: XMLife2.20.01.xsd
Abstract
Collapse XSD Schema Diagram:
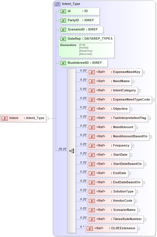
Drilldown into OLifEExtension in schema xlifebase2_20_01_xsd Drilldown into TimesRuleNumber in schema xmlife2_20_01_xsd Drilldown into ScenarioName in schema xmlife2_20_01_xsd Drilldown into VendorCode in schema xlifebase2_20_01_xsd Drilldown into SolutionType in schema xmlife2_20_01_xsd Drilldown into EndDateBasedOn in schema xmlife2_20_01_xsd Drilldown into EndDate in schema xlifebase2_20_01_xsd Drilldown into StartDateBasedOn in schema xmlife2_20_01_xsd Drilldown into StartDate in schema xlifebase2_20_01_xsd Drilldown into Frequency in schema xmlife2_20_01_xsd Drilldown into NeedAmountBasedOn in schema xmlife2_20_01_xsd Drilldown into NeedAmount in schema xmlife2_20_01_xsd Drilldown into TaxInterpretationFlag in schema xmlife2_20_01_xsd Drilldown into Objective in schema xmlife2_20_01_xsd Drilldown into ExpenseNeedTypeCode in schema xmlife2_20_01_xsd Drilldown into IntentCategory in schema xmlife2_20_01_xsd Drilldown into NeedName in schema xmlife2_20_01_xsd Drilldown into ExpenseNeedKey in schema xmlife2_20_01_xsd Drilldown into BusInterestID in schema xmlife2_20_01_xsd Drilldown into DataRep in schema xmlife2_20_01_xsd Drilldown into ScenarioID in schema xmlife2_20_01_xsd Drilldown into PartyID in schema xmlife2_20_01_xsd Drilldown into id in schema xmlife2_20_01_xsd Drilldown into Intent_Type in schema xmlife2_20_01_xsdXSD Diagram of Intent in schema xmlife2_20_01_xsd (Acord - Life, Annuity & Health Standards Program)
Collapse XSD Schema Code:
<xsd:element name="Intent" type="Intent_Type" />
Collapse Child Elements:
Name Type Min Occurs Max Occurs
ExpenseNeedKey nsA:ExpenseNeedKey 0 (1)
NeedName nsA:NeedName 0 (1)
IntentCategory nsA:IntentCategory 0 (1)
ExpenseNeedTypeCode nsA:ExpenseNeedTypeCode 0 (1)
Objective nsA:Objective 0 (1)
TaxInterpretationFlag nsA:TaxInterpretationFlag 0 (1)
NeedAmount nsA:NeedAmount 0 (1)
NeedAmountBasedOn nsA:NeedAmountBasedOn 0 (1)
Frequency nsA:Frequency 0 (1)
StartDate nsA:StartDate 0 (1)
StartDateBasedOn nsA:StartDateBasedOn 0 (1)
EndDate nsA:EndDate 0 (1)
EndDateBasedOn nsA:EndDateBasedOn 0 (1)
SolutionType nsA:SolutionType 0 (1)
VendorCode nsA:VendorCode 0 (1)
ScenarioName nsA:ScenarioName 0 (1)
TimesRuleNumber nsA:TimesRuleNumber 0 (1)
OLifEExtension nsA:OLifEExtension 0 unbounded
Collapse Child Attributes:
Name Type Default Value Use
id nsA:id (Optional)
PartyID nsA:PartyID (Optional)
ScenarioID nsA:ScenarioID (Optional)
DataRep nsA:DataRep (Optional)
BusInterestID nsA:BusInterestID (Optional)
Collapse Derivation Tree: