Definition Type: Element
Name: IRSPremCalcMethod
Namespace: http://ACORD.org/Standards/Life/2
Type: nsA:IRSPremCalcMethod_Type
Containing Schema: XMLife2.20.01.xsd
Abstract
Collapse XSD Schema Diagram:
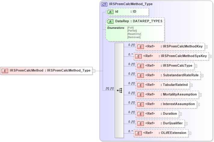
Drilldown into OLifEExtension in schema xlifebase2_20_01_xsd Drilldown into DurQualifier in schema xmlife2_20_01_xsd Drilldown into Duration in schema xmlife2_20_01_xsd Drilldown into InterestAssumption in schema xmlife2_20_01_xsd Drilldown into MortalityAssumption in schema xmlife2_20_01_xsd Drilldown into TabularRateInd in schema xmlife2_20_01_xsd Drilldown into SubstandardRateRule in schema xmlife2_20_01_xsd Drilldown into IRSPremCalcType in schema xmlife2_20_01_xsd Drilldown into IRSPremCalcMethodSysKey in schema xmlife2_20_01_xsd Drilldown into IRSPremCalcMethodKey in schema xmlife2_20_01_xsd Drilldown into DataRep in schema xmlife2_20_01_xsd Drilldown into id in schema xmlife2_20_01_xsd Drilldown into IRSPremCalcMethod_Type in schema xmlife2_20_01_xsdXSD Diagram of IRSPremCalcMethod in schema xmlife2_20_01_xsd (Acord - Life, Annuity & Health Standards Program)
Collapse XSD Schema Code:
<xsd:element name="IRSPremCalcMethod" type="IRSPremCalcMethod_Type" />
Collapse Child Elements:
Name Type Min Occurs Max Occurs
IRSPremCalcMethodKey nsA:IRSPremCalcMethodKey 0 (1)
IRSPremCalcMethodSysKey nsA:IRSPremCalcMethodSysKey 0 unbounded
IRSPremCalcType nsA:IRSPremCalcType 0 (1)
SubstandardRateRule nsA:SubstandardRateRule 0 (1)
TabularRateInd nsA:TabularRateInd 0 (1)
MortalityAssumption nsA:MortalityAssumption 0 (1)
InterestAssumption nsA:InterestAssumption 0 (1)
Duration nsA:Duration 0 (1)
DurQualifier nsA:DurQualifier 0 (1)
OLifEExtension nsA:OLifEExtension 0 unbounded
Collapse Child Attributes:
Name Type Default Value Use
id nsA:id (Optional)
DataRep nsA:DataRep (Optional)
Collapse Derivation Tree: