Definition Type: Element
Name: LabTestResult
Namespace: http://ACORD.org/Standards/Life/2
Type: nsA:LabTestResult_Type
Containing Schema: XMLife2.20.01.xsd
Abstract
Collapse XSD Schema Diagram:
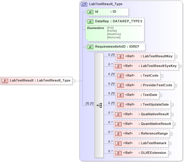
Drilldown into OLifEExtension in schema xlifebase2_20_01_xsd Drilldown into LabTestRemark in schema xmlife2_20_01_xsd Drilldown into ReferenceRange in schema xmlife2_20_01_xsd Drilldown into QuantitativeResult in schema xmlife2_20_01_xsd Drilldown into QualitativeResult in schema xmlife2_20_01_xsd Drilldown into TestUpdateDate in schema xmlife2_20_01_xsd Drilldown into TestDate in schema xmlife2_20_01_xsd Drilldown into ProviderTestCode in schema xmlife2_20_01_xsd Drilldown into TestCode in schema xmlife2_20_01_xsd Drilldown into LabTestResultSysKey in schema xmlife2_20_01_xsd Drilldown into LabTestResultKey in schema xmlife2_20_01_xsd Drilldown into RequirementInfoID in schema xmlife2_20_01_xsd Drilldown into DataRep in schema xmlife2_20_01_xsd Drilldown into id in schema xmlife2_20_01_xsd Drilldown into LabTestResult_Type in schema xmlife2_20_01_xsdXSD Diagram of LabTestResult in schema xmlife2_20_01_xsd (Acord - Life, Annuity & Health Standards Program)
Collapse XSD Schema Code:
<xsd:element name="LabTestResult" type="LabTestResult_Type" />
Collapse Child Elements:
Name Type Min Occurs Max Occurs
LabTestResultKey nsA:LabTestResultKey 0 (1)
LabTestResultSysKey nsA:LabTestResultSysKey 0 unbounded
TestCode nsA:TestCode 0 (1)
ProviderTestCode nsA:ProviderTestCode 0 (1)
TestDate nsA:TestDate 0 (1)
TestUpdateDate nsA:TestUpdateDate 0 (1)
QualitativeResult nsA:QualitativeResult 0 unbounded
QuantitativeResult nsA:QuantitativeResult 0 unbounded
ReferenceRange nsA:ReferenceRange 0 unbounded
LabTestRemark nsA:LabTestRemark 0 unbounded
OLifEExtension nsA:OLifEExtension 0 unbounded
Collapse Child Attributes:
Name Type Default Value Use
id nsA:id (Optional)
DataRep nsA:DataRep (Optional)
RequirementInfoID nsA:RequirementInfoID (Optional)
Collapse Derivation Tree: